Ultra Wideband (UWB)

החל מ-Android 13, מערכת Android מספקת הטמעה של מסגרת ברירת מחדל לטכנולוגיית רדיו פס רחב במיוחד (UWB), שמאפשרת מדידת מרחק מדויקת ומאובטחת מאוד בין מכשירים נתמכים. הפלטפורמה מספקת את מחסנית ה-UWB של AOSP כמודול אופציונלי ליצרני מכשירים. פרטים נוספים על המודול זמינים במאמר מודול: UWB.

ארכיטקטורה

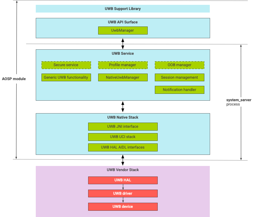
חבילת ה-UWB מורכבת ממודול ה-UWB הראשי ומיישום ה-HAL שמסופק על ידי ספק שבבי UWB. איור 1 מציג את ארכיטקטורת מחסנית ה-UWB:

תרשים של ארכיטקטורת מחסנית UWB

איור 1. ארכיטקטורת מחסנית UWB.

סטאק AOSP

חבילת ה-UWB של AOSP, שמוצגת כמודול אופציונלי, com.google.android.uwb, כוללת את הרכיבים הבאים:

  • פלטפורמת UWB API surface: מיקום הקוד: packages/modules/Uwb/framework
  • ספריית תמיכה: מיקום הקוד: packages/modules/Uwb/service/support_lib
  • רכיבים של שכבת UwbService ושכבת Common Service Management Layer ‏ (CSML) מוגדרים על ידי FiRa. מיקום הקוד: packages/modules/Uwb/service
  • שכבת UCI מקורית של Rust: מיקום הקוד: external/uwb
  • ממשק UWB HAL שמבוסס על מפרט ממשק הפקודות UWB ‏ (UCI) שהוגדר על ידי FiRa. מיקום הקוד: hardware/interfaces/uwb

רכיבי ספק

חבילת הספק כוללת הטמעה של ספק UWB HAL, מנהל התקן UWB ומכשיר UWB.

פלטפורמות API ל-UWB

חבילת ה-UWB כוללת ממשקי API לאפליקציות מערכת ולאפליקציות של צד שלישי.

אפליקציות מערכת

יצרני מכשירים משתמשים ב-android.uwb.UwbManager system API כדי לספק גישה ברמה נמוכה לאפליקציות מערכת. כדי להשתמש ב-API הזה, אפליקציות מערכת צריכות להשתמש בספריית התמיכה (packages/modules/Uwb/service/support_lib).

אפליקציות של צד שלישי

אפליקציות של צד שלישי משתמשות ב-Jetpack UWB public API, androidx.core.uwb. מידע נוסף זמין במאמר בנושא Ultra Wideband‏]6.

אימות

כדי לאמת את ההטמעה של UWB, צריך לוודא שהמכשיר עובר את בדיקות ה-CTS בספרייה /cts/tests/uwb.