UWB

מודול ה-Ultra Wideband‏ (UWB), שהוצג ב-Android 13, מכיל מחסנית UWB מעל ממשק HAL, שמבוססת על מפרט FiRa.

מודול ה-UWB מספק ליצרני המכשירים את היתרונות הבאים:

  • מערך מלא של UWB מקורי ב-Android שזמין למכשירים עם תמיכה ב-UWB
  • שיפור האיכות והתאימות של UWB בסביבה העסקית של Android
  • תמיכה מהירה וגמישה יותר בתרחישי שימוש חדשים של FiRa ובעדכוני מפרטים

פרטים

הנה פרטים על מודול ה-UWB:

  • ‫Android 13 כולל מחסנית UWB מלאה ב-AOSP שמשתמשת במפרט UCI שהוגדר על ידי FiRa כממשק HAL.
  • מאפשרת לאפליקציות מערכת להקצות פרופילים בהתאמה אישית.
  • כולל ממשק API של המערכת שמאפשר לאפליקציות מערכת להשתמש בפרופילים מותאמים אישית בסשנים של מדידת טווח.
  • כוללת תשתית לחשיפת RRO שאפשר להשתמש בהם כדי להתאים אישית את ההתנהגות של ה-stack.

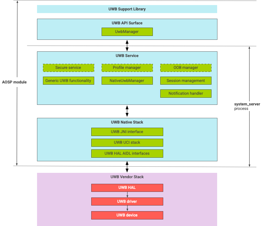
ארכיטקטורת מחסנית UWB

חבילת ה-UWB מורכבת ממודול ה-UWB הראשי ומיישום ה-HAL שמסופק על ידי ספק שבבי UWB.

תרשים ארכיטקטורה של מקבץ UWB

איור 1. ארכיטקטורת מחסנית UWB

גבול המודול

קוד המודול נמצא במיקומים הבאים:

  • UWB Mainline Apex: com.android.uwb

    • פלטפורמת UWB API‏ (Java)

      • מיקום הקוד: packages/modules/Uwb/framework
      • תהליך: <bootclasspath>
    • UwbService (Java)

      • מיקום הקוד: packages/modules/Uwb/service
      • תהליך: system_server
    • Uwb Native stack (C++/Rust)

      • מיקום הקוד: external/uwb
      • תהליך: system_server
  • ממשק HAL והטמעות (C++)

    • מיקום קוד הממשק: hardware/interfaces/uwb
    • מיקום קוד ההטמעה: vendor/<vendor-name>/uwb
    • תהליך: <vendor defined>

פורמט החבילה

מודול ה-UWB ‏ (com.google.android.uwb) משתמש בפורמט APEX.

תלויות

מודול ה-UWB mainline תלוי ברכיבים הבאים:

  • הטמעה של HAL מספק של צ'יפ UWB.
  • חבילת פרוטוקולים של Bluetooth לכל האינטראקציות מחוץ לתחום.
  • רכיב מאובטח לכל האינטראקציות עם שירותים מאובטחים.
  • מסגרת ליבה לאכיפת הרשאות בזמן ריצה של UWB.