แถบความถี่กว้างยิ่งยวด

ตั้งแต่ Android 13 เป็นต้นไป Android จะมีการใช้งานเฟรมเวิร์กเริ่มต้นสำหรับเทคโนโลยีวิทยุแถบความถี่กว้างยิ่งยวด (UWB) ซึ่งช่วยให้การวัดระยะที่แม่นยำและมีความปลอดภัยสูงระหว่างอุปกรณ์ที่รองรับ แพลตฟอร์ม มีสแต็ก UWB ของ AOSP เป็นโมดูลที่ไม่บังคับสำหรับผู้ผลิตอุปกรณ์ ดูรายละเอียดเพิ่มเติมเกี่ยวกับโมดูลได้ที่โมดูล: UWB

สถาปัตยกรรม

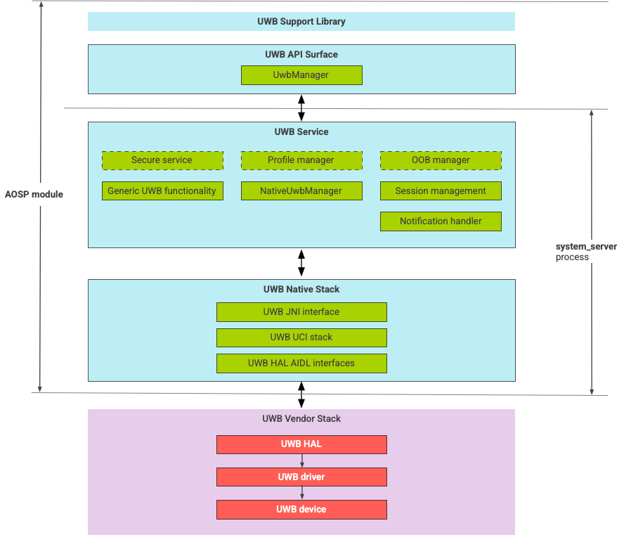
สแต็ก UWB ประกอบด้วยโมดูล UWB mainline และการติดตั้งใช้งาน HAL ที่ผู้ให้บริการชิป UWB จัดหาให้ รูปที่ 1 แสดงสถาปัตยกรรมของสแต็ก UWB

แผนภาพสถาปัตยกรรมของสแต็ก UWB

รูปที่ 1 สถาปัตยกรรมของสแต็ก UWB

สแต็ก AOSP

สแต็ก UWB ของ AOSP ซึ่งจัดแพ็กเกจเป็นโมดูลที่ไม่บังคับ com.google.android.uwb, ประกอบด้วยคอมโพเนนต์ต่อไปนี้

  • แพลตฟอร์ม UWB API Surface: ตำแหน่งโค้ด packages/modules/Uwb/framework
  • คลังการสนับสนุน: ตำแหน่งโค้ด packages/modules/Uwb/service/support_lib
  • เลเยอร์ UwbService และคอมโพเนนต์ Common Service Management Layer (CSML) ที่กำหนดโดย FiRa ตำแหน่งโค้ด packages/modules/Uwb/service
  • เลเยอร์ UCI ดั้งเดิมของ Rust: ตำแหน่งโค้ด: external/uwb
  • อินเทอร์เฟซ UWB HAL ตามข้อกำหนดของอินเทอร์เฟซคำสั่ง UWB (UCI) ที่กำหนดโดย FiRa ที่ตั้งของโค้ด: hardware/interfaces/uwb

คอมโพเนนต์ของผู้ให้บริการ

สแต็กของผู้ให้บริการประกอบด้วยการติดตั้งใช้งาน HAL ของ UWB โดยผู้ให้บริการ ไดรเวอร์ UWB และอุปกรณ์ UWB

แพลตฟอร์ม API สำหรับ UWB

สแต็ก UWB มีพื้นผิว API สำหรับแอปของระบบและแอปของบุคคลที่สาม

แอประบบ

ผู้ผลิตอุปกรณ์ใช้ android.uwb.UwbManager API ของระบบเพื่อให้สิทธิ์เข้าถึงระดับต่ำสำหรับแอปของระบบ หากต้องการใช้ API นี้ แอปของระบบ ต้องใช้ไลบรารีการสนับสนุน (packages/modules/Uwb/service/support_lib)

แอปของบุคคลที่สาม

แอปของบุคคลที่สามใช้ Jetpack UWB Public API androidx.core.uwb ดูข้อมูลเพิ่มเติมได้ที่แถบความถี่กว้างยิ่งยวด]6

การยืนยัน

หากต้องการยืนยันการใช้งาน UWB ให้ตรวจสอบว่าอุปกรณ์ผ่านการทดสอบ CTS ในไดเรกทอรี /cts/tests/uwb