A partir de Android 13, Android incluye una implementación de framework predeterminada para la tecnología de radio de banda ultraancha (UWB), una tecnología que permite un rango preciso y muy seguro entre los dispositivos compatibles. La pila de UWB del AOSP de la plataforma está disponible como un módulo opcional para los fabricantes de dispositivos. Para obtener más detalles sobre el módulo, consulta Módulo: UWB.
Arquitectura
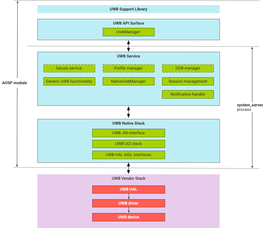
La pila de UWB consta del módulo principal de UWB y la implementación de HAL que proporciona un proveedor de chips UWB, como se muestra en la Figura 1.
Figura 1: Arquitectura de la pila de UWB
Pila de AOSP
La pila UWB de AOSP, empaquetada como un módulo opcional, com.google.android.uwb
, contiene los siguientes componentes:
- Plataforma de la API de UWB
- Ubicación del código:
packages/modules/Uwb/framework
- Ubicación del código:
- Biblioteca de compatibilidad
- Ubicación del código:
packages/modules/Uwb/service/support_lib
- Ubicación del código:
- Capa UwbService y capa de administración de servicios comunes (CSML) con componentes definidos por FiRa
- Ubicación del código:
packages/modules/Uwb/service
- Ubicación del código:
- Capa UCI nativa de Rust
- Ubicación del código:
external/uwb
- Ubicación del código:
- Interfaz de la HAL de UWB basada en la especificación de la interfaz de comandos (UCI) de UWB que define FiRa.
- Ubicación del código:
hardware/interfaces/uwb
- Ubicación del código:
Componentes del proveedor
La pila del proveedor incluye una implementación del proveedor de HAL de UWB, un controlador de UWB y un dispositivo UWB.
Plataformas de APIs para UWB
La pila de UWB incluye plataformas de API para apps del sistema y de terceros.
Apps del sistema
Los fabricantes de dispositivos usan la plataforma de la API del sistema android.uwb.UwbManager
para permitir el acceso de bajo nivel de las apps del sistema. Para usar esta superficie de API, las apps del sistema deben usar la biblioteca de compatibilidad (packages/modules/Uwb/service/support_lib
).
Apps de terceros
Las apps de terceros usan la plataforma de la API pública de UWB de Jetpack, androidx.core.uwb
.
Para obtener más información, consulta Comunicación de banda ultraancha.
Verificación
Para verificar la implementación de UWB, asegúrate de que el dispositivo apruebe las pruebas de CTS que se encuentran en /cts/tests/uwb
.