No Android 13, o Android inclui uma implementação de framework padrão para tecnologia de rádio de banda ultralarga (UWB), uma tecnologia que permite o alcance preciso e altamente seguro entre dispositivos com suporte a essa tecnologia. A pilha AOSP UWB da plataforma está disponível como um módulo opcional para fabricantes de dispositivos. Para mais detalhes sobre o módulo, consulte Módulo: UWB.
Arquitetura
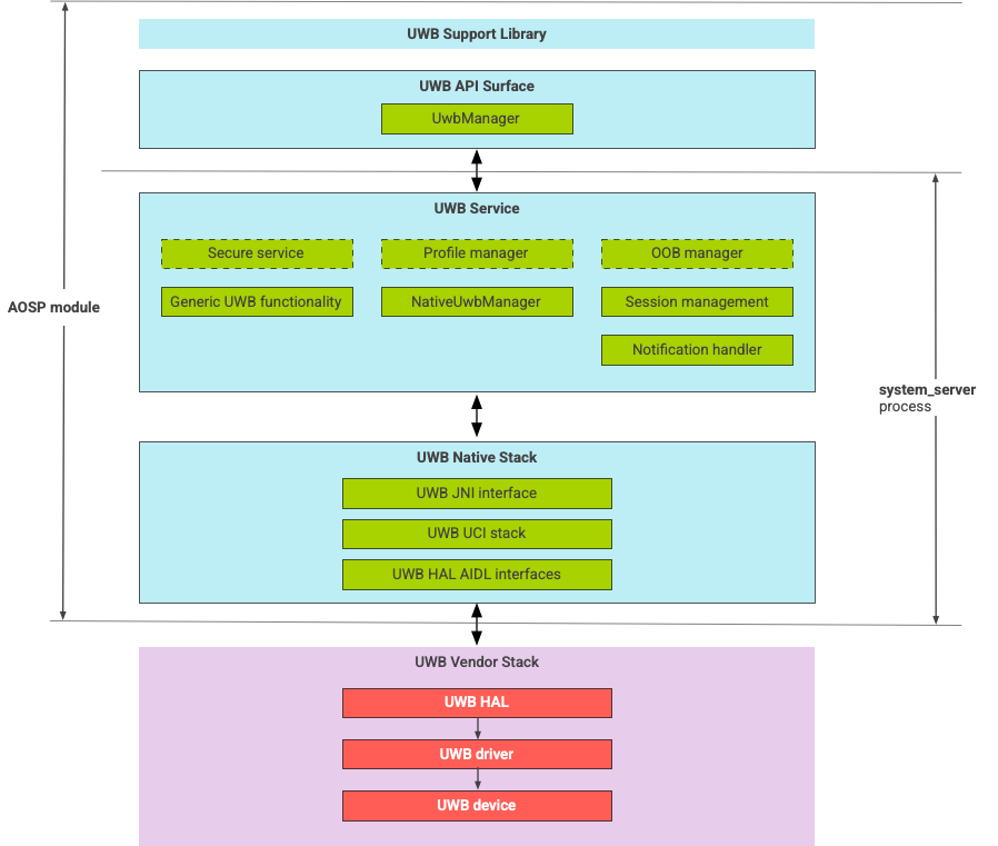
A pilha UWB consiste no módulo principal da UWB e na implementação HAL fornecida por um fornecedor de chip UWB, conforme mostrado na Figura 1.
Figura 1. Arquitetura de pilha UWB
Pilha do AOSP
A pilha UWB do AOSP, empacotada como um módulo opcional, com.google.android.uwb
,
contém os seguintes componentes:
- Plataforma UWB da API
- Local do código:
packages/modules/Uwb/framework
- Local do código:
- Biblioteca de suporte
- Local do código:
packages/modules/Uwb/service/support_lib
- Local do código:
- Camada UwbService e camada de gerenciamento de serviços comum (CSML, na sigla em inglês) definidas
por componentes definidos por FiRa
- Local do código:
packages/modules/Uwb/service
- Local do código:
- Camada UCI nativa do Rust
- Local do código:
external/uwb
- Local do código:
- Interface HAL para UWB baseada na especificação da interface de comando (UCI, na sigla em inglês) para UWB
definida pela FiRa
- Local do código:
hardware/interfaces/uwb
- Local do código:
Componentes do fornecedor
A pilha do fornecedor inclui uma implementação de HAL do fornecedor UWB, um driver UWB e um dispositivo UWB.
Superfícies de API para UWB
A pilha UWB inclui plataformas de API para apps do sistema e de terceiros.
Apps do sistema
Os fabricantes de dispositivos usam a
API do sistema android.uwb.UwbManager
para permitir o acesso de baixo nível a apps do sistema. Para usar essa
API, os apps do sistema precisam usar a biblioteca de suporte
(packages/modules/Uwb/service/support_lib
).
Apps de terceiros
Os apps de terceiros usam a plataforma da API pública do Jetpack UWB,
androidx.core.uwb
.
Para mais informações, consulte
Comunicação de banda ultralarga.
Verificação
Para verificar a implementação do UWB, verifique se o dispositivo passa nos testes
do CTS localizados em /cts/tests/uwb
.