UWB

O módulo de banda ultralarga (UWB), introduzido no Android 13, contém uma pilha UWB acima da interface HAL, que é baseada na especificação FiRa.

O módulo UWB oferece os seguintes benefícios para fabricantes de dispositivos:

  • Uma pilha UWB nativa completa do Android disponível para dispositivos compatíveis com UWB
  • Melhoria na qualidade e na interoperabilidade da UWB em todo o ecossistema Android
  • Suporte mais rápido e flexível para novos casos de uso da FiRa e atualizações de especificações

Detalhes

Confira abaixo os detalhes do módulo UWB:

  • Inclui uma pilha UWB completa no AOSP no Android 13 que usa a especificação UCI definida pela FiRa como a interface HAL.
  • Permite que apps do sistema provisionem perfis personalizados.
  • Inclui uma superfície de API do sistema para permitir que apps do sistema usem perfis personalizados nas sessões de alcance.
  • Inclui infraestrutura para expor RROs que podem ser usados por fabricantes de dispositivos para personalizar o comportamento da pilha.

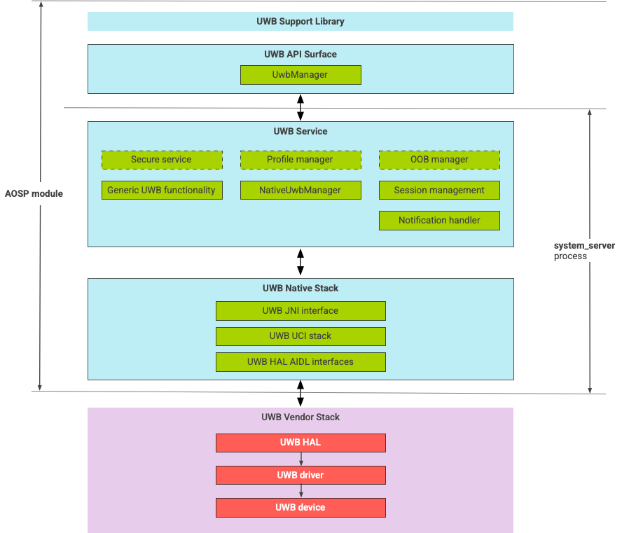
Arquitetura da pilha UWB

A pilha UWB consiste no módulo principal UWB e na implementação HAL fornecida por um fornecedor de chips UWB.

Diagrama da arquitetura da pilha UWB

Figura 1. Arquitetura da pilha UWB

Limite do módulo

O código do módulo está nos seguintes locais:

  • UWB Mainline Apex: com.android.uwb

    • Superfície da API UWB (Java)

      • Local do código: packages/modules/Uwb/framework
      • Processo: <bootclasspath>
    • UwbService (Java)

      • Local do código: packages/modules/Uwb/service
      • Processo: system_server
    • Uwb Native stack (C++/Rust)

      • Local do código: external/uwb
      • Processo: system_server
  • Interface e implementações da HAL (C++)

    • Local do código da interface: hardware/interfaces/uwb
    • Local do código de implementação: vendor/<vendor-name>/uwb
    • Processo: <vendor defined>

Formato do pacote

O módulo UWB (com.google.android.uwb) usa o formato APEX.

Dependências

O módulo principal UWB depende do seguinte:

  • Implementação da HAL de um fornecedor de chips UWB.
  • Pilha Bluetooth para todas as interações fora da banda.
  • Elemento seguro para todas as interações de serviço seguras.
  • Framework principal para aplicação de permissão de execução de UWB.