СШП

Сверхширокополосный (UWB) модуль, представленный в Android 13, содержит стек UWB над интерфейсом HAL, который основан на спецификации FiRa.

Модуль UWB обеспечивает следующие преимущества для производителей устройств:

  • Полный набор UWB-технологий Android доступен для устройств с поддержкой UWB
  • Улучшенное качество и совместимость UWB в экосистеме Android
  • Более быстрая и гибкая поддержка новых вариантов использования FiRa и обновлений спецификаций

Подробности

Ниже приведены подробные данные о модуле UWB:

  • Включает полный стек UWB в AOSP в Android 13, который использует спецификацию UCI, определенную FiRa в качестве интерфейса HAL.
  • Позволяет системным приложениям предоставлять пользовательские профили.
  • Включает системную API-поверхность, позволяющую системным приложениям использовать пользовательские профили в своих сеансах ранжирования.
  • Включает инфраструктуру для предоставления RRO, которую производители устройств могут использовать для настройки поведения стека.

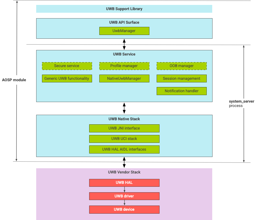
Архитектура стека UWB

Стек UWB состоит из основного модуля UWB и реализации HAL, предоставляемой поставщиком микросхем UWB.

Схема архитектуры стека UWB

Рисунок 1. Архитектура стека UWB

Граница модуля

Код модуля находится в следующих местах:

  • UWB Mainline Apex : com.android.uwb

    • Поверхность UWB API (Java)

      • Расположение кода: packages/modules/Uwb/framework
      • Процесс: <bootclasspath>
    • UwbService (Java)

      • Расположение кода: packages/modules/Uwb/service
      • Процесс: system_server
    • Стек Uwb Native (C++/Rust)

      • Расположение кода: external/uwb
      • Процесс: system_server
  • Интерфейс HAL и реализации (C++)

    • Расположение кода интерфейса: hardware/interfaces/uwb
    • Расположение кода реализации: vendor/<vendor-name>/uwb
    • Процесс: <vendor defined>

Формат упаковки

Модуль UWB ( com.google.android.uwb ) использует формат APEX .

Зависимости

Основной модуль UWB зависит от следующего:

  • Реализация HAL от поставщика микросхем UWB.
  • Стек Bluetooth для всех OOB-взаимодействий.
  • Защищенный элемент для всех безопасных взаимодействий сервисов.
  • Основная структура для обеспечения соблюдения разрешений во время выполнения UWB.