Moduł ultraszerokopasmowy (UWB) wprowadzony w Androidzie 13 zawiera stos UWB nad interfejsem HAL, który jest oparty na specyfikacji FiRa.
Moduł UWB zapewnia producentom urządzeń te korzyści:
- Kompletny natywny stos UWB na Androida dostępny na urządzeniach obsługujących UWB
- Poprawa jakości i interoperacyjności UWB w ekosystemie Androida
- Szybsza i bardziej elastyczna obsługa nowych zastosowań FiRa i aktualizacji specyfikacji
Szczegóły
Poniżej znajdziesz szczegółowe informacje o module UWB:
- Zawiera pełny stos UWB w AOSP w Androidzie 13, który używa specyfikacji UCI zdefiniowanej przez FiRa jako interfejsu HAL.
- Umożliwia aplikacjom systemowym udostępnianie profili niestandardowych.
- Zawiera interfejs API systemu, który umożliwia aplikacjom systemowym używanie w sesjach pomiarowych profili niestandardowych.
- Obejmuje infrastrukturę do udostępniania nakładek RRO, których producenci urządzeń mogą używać do dostosowywania działania stosu.
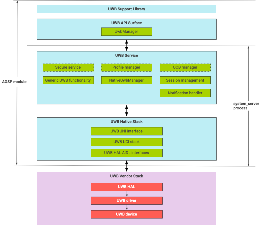
Architektura stosu UWB
Stos UWB składa się z głównego modułu UWB i implementacji HAL dostarczonej przez dostawcę układu UWB.
Rysunek 1. Architektura stosu UWB
Granica modułu
Kod modułu znajduje się w tych lokalizacjach:
UWB Mainline Apex:
com.android.uwbInterfejs API UWB (Java)
- Lokalizacja kodu:
packages/modules/Uwb/framework - Proces:
<bootclasspath>
- Lokalizacja kodu:
UwbService (Java)
- Lokalizacja kodu:
packages/modules/Uwb/service - Proces:
system_server
- Lokalizacja kodu:
Uwb Native stack (C++/Rust)
- Lokalizacja kodu:
external/uwb - Proces:
system_server
- Lokalizacja kodu:
Interfejs HAL i implementacje (C++)
- Lokalizacja kodu interfejsu:
hardware/interfaces/uwb - Lokalizacja kodu implementacji:
vendor/<vendor-name>/uwb - Proces:
<vendor defined>
- Lokalizacja kodu interfejsu:
Format pakietu
Moduł UWB (com.google.android.uwb) używa formatu APEX.
Zależności
Główny moduł UWB zależy od tych elementów:
- Implementacja HAL od dostawcy układu UWB.
- Stos Bluetootha dla wszystkich interakcji OOB.
- Element zabezpieczający do wszystkich interakcji z usługami wymagającymi zabezpieczeń.
- Podstawowe ramy egzekwowania uprawnień w czasie działania UWB.