Modul ultra-wideband (UWB), yang diperkenalkan di Android 13, berisi stack UWB di atas antarmuka HAL, yang didasarkan pada spesifikasi FiRa.
Modul UWB memberikan manfaat berikut bagi produsen perangkat:
- Stack UWB native Android lengkap yang tersedia untuk perangkat yang kompatibel dengan UWB
- Peningkatan kualitas dan interoperabilitas UWB di seluruh ekosistem Android
- Dukungan yang lebih cepat dan fleksibel untuk kasus penggunaan FiRa baru dan update spesifikasi
Detail
Berikut adalah detail modul UWB:
- Mencakup stack UWB lengkap di AOSP di Android 13 yang menggunakan spesifikasi UCI yang ditentukan oleh FiRa sebagai antarmuka HAL.
- Mengizinkan aplikasi sistem menyediakan profil kustom.
- Mencakup platform API sistem untuk memungkinkan aplikasi sistem menggunakan profil kustom dalam sesi pengukuran jaraknya.
- Mencakup infrastruktur untuk mengekspos RRO yang dapat digunakan oleh produsen perangkat untuk menyesuaikan perilaku stack.
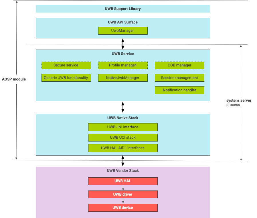
Arsitektur stack UWB
Stack UWB terdiri dari modul utama UWB dan implementasi HAL yang disediakan oleh vendor chip UWB.
Gambar 1. Arsitektur stack UWB
Batas modul
Kode modul berada di lokasi berikut:
Apex Utama UWB:
com.android.uwbPermukaan UWB API (Java)
- Lokasi kode:
packages/modules/Uwb/framework - Proses:
<bootclasspath>
- Lokasi kode:
UwbService (Java)
- Lokasi kode:
packages/modules/Uwb/service - Proses:
system_server
- Lokasi kode:
Stack Native UWB (C++/Rust)
- Lokasi kode:
external/uwb - Proses:
system_server
- Lokasi kode:
Antarmuka dan implementasi HAL (C++)
- Lokasi kode antarmuka:
hardware/interfaces/uwb - Lokasi kode penerapan:
vendor/<vendor-name>/uwb - Proses:
<vendor defined>
- Lokasi kode antarmuka:
Format paket
Modul UWB (com.google.android.uwb) menggunakan format
APEX.
Dependensi
Modul utama UWB bergantung pada hal berikut:
- Implementasi HAL dari vendor chip UWB.
- Stack Bluetooth untuk semua interaksi OOB.
- Elemen aman untuk semua interaksi layanan yang aman.
- Framework inti untuk penegakan izin runtime UWB.