BUL

Le module à bande ultralarge (UWB), introduit dans Android 13, contient une pile UWB au-dessus de l'interface HAL, qui est basée sur la spécification FiRa.

Le module UWB offre les avantages suivants aux fabricants d'appareils :

  • Pile UWB Android native complète disponible pour les appareils compatibles avec la technologie UWB
  • Amélioration de la qualité et de l'interopérabilité de l'UWB dans l'écosystème Android
  • Assistance plus rapide et plus flexible pour les nouveaux cas d'utilisation et les mises à jour des spécifications FiRa

Détails

Voici les détails du module UWB :

  • Inclut une pile UWB complète dans AOSP sous Android 13, qui utilise la spécification UCI définie par FiRa comme interface HAL.
  • Permet aux applications système de provisionner des profils personnalisés.
  • Inclut une surface d'API système permettant aux applications système d'utiliser des profils personnalisés dans leurs sessions de mesure de distance.
  • Inclut l'infrastructure permettant d'exposer les RRO qui peuvent être utilisés par les fabricants d'appareils pour personnaliser le comportement de la pile.

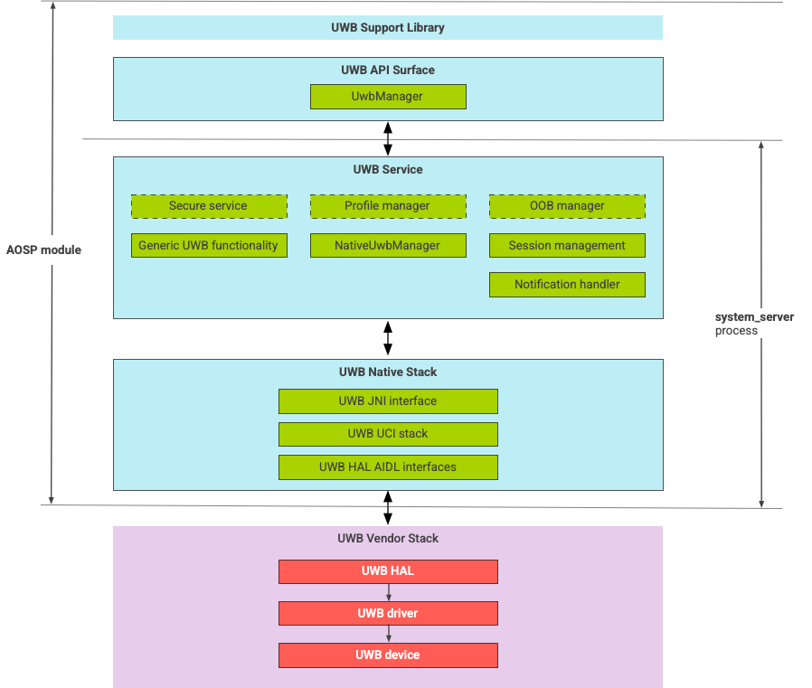
Architecture de la pile UWB

La pile BUL se compose du module principal BUL et de l'implémentation HAL fournie par un fournisseur de puces BUL.

Schéma de l'architecture de la pile UWB

Figure 1 : Architecture de la pile UWB

Limite du module

Le code du module se trouve aux emplacements suivants :

  • UWB Mainline Apex : com.android.uwb

    • Surface de l'API UWB (Java)

      • Emplacement du code : packages/modules/Uwb/framework
      • Processus : <bootclasspath>
    • UwbService (Java)

      • Emplacement du code : packages/modules/Uwb/service
      • Processus : system_server
    • Pile native UWB (C++/Rust)

      • Emplacement du code : external/uwb
      • Processus : system_server
  • Interface et implémentations HAL (C++)

    • Emplacement du code d'interface : hardware/interfaces/uwb
    • Emplacement du code d'implémentation : vendor/<vendor-name>/uwb
    • Processus : <vendor defined>

Format du package

Le module UWB (com.google.android.uwb) utilise le format APEX.

Dépendances

Le module principal UWB dépend des éléments suivants :

  • Implémentation HAL d'un fournisseur de puces UWB.
  • Pile Bluetooth pour toutes les interactions OOB.
  • Élément sécurisé pour toutes les interactions de service sécurisées.
  • Framework principal pour l'application des autorisations d'exécution UWB.