আল্ট্রা-ওয়াইডব্যান্ড (UWB) মডিউল, Android 13-এ প্রবর্তিত, HAL ইন্টারফেসের উপরে একটি UWB স্ট্যাক রয়েছে, যা FiRa স্পেসিফিকেশনের উপর ভিত্তি করে।
UWB মডিউল ডিভাইস নির্মাতাদের জন্য নিম্নলিখিত সুবিধা প্রদান করে:
- UWB সক্ষম ডিভাইসগুলির জন্য উপলব্ধ একটি সম্পূর্ণ অ্যান্ড্রয়েড নেটিভ UWB স্ট্যাক
- অ্যান্ড্রয়েড ইকোসিস্টেম জুড়ে UWB-এর উন্নত গুণমান এবং আন্তঃকার্যক্ষমতা
- নতুন FiRa ব্যবহারের ক্ষেত্রে এবং স্পেসিফিকেশন আপডেটের জন্য দ্রুত এবং আরও নমনীয় সমর্থন
বিস্তারিত
নিম্নে UWB মডিউলের বিশদ বিবরণ রয়েছে:
- Android 13-এ AOSP-এ একটি সম্পূর্ণ UWB স্ট্যাক অন্তর্ভুক্ত করে যা HAL ইন্টারফেস হিসাবে FiRa দ্বারা সংজ্ঞায়িত UCI স্পেসিফিকেশন ব্যবহার করে।
- সিস্টেম অ্যাপ্লিকেশানগুলিকে কাস্টম প্রোফাইলগুলি সরবরাহ করার অনুমতি দেয়৷
- সিস্টেম অ্যাপগুলিকে তাদের রেঞ্জিং সেশনে কাস্টম প্রোফাইল ব্যবহার করার অনুমতি দেওয়ার জন্য একটি সিস্টেম API পৃষ্ঠ অন্তর্ভুক্ত করে৷
- RROs প্রকাশ করার জন্য অবকাঠামো অন্তর্ভুক্ত যা ডিভাইস নির্মাতারা স্ট্যাকের আচরণ কাস্টমাইজ করতে ব্যবহার করতে পারে।
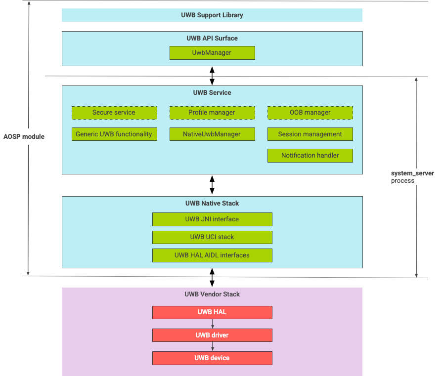
UWB স্ট্যাক আর্কিটেকচার
UWB স্ট্যাকটিতে UWB প্রধান লাইন মডিউল এবং একটি UWB চিপ বিক্রেতা দ্বারা প্রদত্ত HAL বাস্তবায়ন রয়েছে।

চিত্র 1. UWB স্ট্যাক আর্কিটেকচার
মডিউল সীমানা
মডিউল কোড নিম্নলিখিত অবস্থানে আছে:
UWB মেইনলাইন অ্যাপেক্স :
com.android.uwbUWB API পৃষ্ঠ (জাভা)
- কোড অবস্থান:
packages/modules/Uwb/framework - প্রক্রিয়া:
<bootclasspath>
- কোড অবস্থান:
UwbService (জাভা)
- কোড অবস্থান:
packages/modules/Uwb/service - প্রক্রিয়া:
system_server
- কোড অবস্থান:
Uwb নেটিভ স্ট্যাক (C++/Rust)
- কোড অবস্থান:
external/uwb - প্রক্রিয়া:
system_server
- কোড অবস্থান:
HAL ইন্টারফেস এবং বাস্তবায়ন (C++)
- ইন্টারফেস কোড অবস্থান:
hardware/interfaces/uwb - বাস্তবায়ন কোড অবস্থান:
vendor/<vendor-name>/uwb - প্রক্রিয়া:
<vendor defined>
- ইন্টারফেস কোড অবস্থান:
প্যাকেজ বিন্যাস
UWB মডিউল ( com.google.android.uwb ) APEX ফর্ম্যাট ব্যবহার করে।
নির্ভরতা
UWB প্রধান লাইন মডিউল নিম্নলিখিত উপর নির্ভর করে:
- একটি UWB চিপ বিক্রেতার কাছ থেকে HAL বাস্তবায়ন।
- সমস্ত OOB ইন্টারঅ্যাকশনের জন্য ব্লুটুথ স্ট্যাক।
- সমস্ত নিরাপদ পরিষেবা ইন্টারঅ্যাকশনের জন্য সুরক্ষিত উপাদান।
- UWB রানটাইম অনুমতি প্রয়োগের জন্য মূল কাঠামো।