النطاق الفائق العرض (UWB)

تحتوي وحدة النطاق الفائق العرض (UWB) التي تم طرحها في Android 13 على حِزمة UWB فوق واجهة HAL، والتي تستند إلى مواصفات FiRa.

توفّر وحدة النطاق الفائق العرض (UWB) للمصنّعين المزايا التالية:

  • حِزمة كاملة من تقنية النطاق الفائق العرض (UWB) الأصلية لنظام Android متاحة للأجهزة المزوّدة بتقنية النطاق الفائق العرض
  • تحسين جودة تقنية النطاق الفائق العرض وإمكانية التشغيل التفاعلي لها على مستوى منظومة Android المتكاملة
  • دعم أسرع ومرن أكثر لحالات استخدام FiRa الجديدة وتحديثات المواصفات

التفاصيل

في ما يلي تفاصيل وحدة النطاق الفائق العرض (UWB):

  • يتضمّن حِزمة كاملة لتقنية النطاق الفائق العرض (UWB) في AOSP في Android 13 التي تستخدم مواصفة UCI التي حدّدتها FiRa كواجهة HAL.
  • السماح لتطبيقات النظام بتوفير ملفات شخصية مخصّصة
  • تتضمّن واجهة برمجة تطبيقات للنظام تسمح لتطبيقات النظام باستخدام ملف شخصي مخصّص في جلسات تحديد النطاق.
  • تتضمّن البنية الأساسية عرض حِزم RRO التي يمكن لصنّاع الأجهزة استخدامها لتخصيص سلوك الحِزمة.

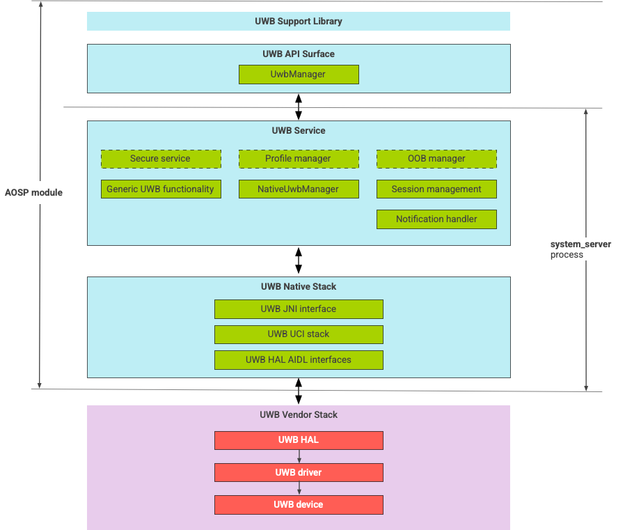
بنية حِزمة النطاق الفائق العرض (UWB)

تتألّف حِزمة UWB من وحدة UWB الرئيسية وتنفيذ HAL الذي يقدّمه أحد بائعي شرائح UWB.

مخطّط مفصّل لبنية حزمة النطاق الفائق العرض (UWB)

الشكل 1: بنية حِزمة النطاق الفائق العرض (UWB)

حدود الوحدة

يمكن العثور على رمز الوحدة في المواقع التالية:

  • UWB Mainline Apex: com.android.uwb

    • واجهة برمجة التطبيقات UWB (Java)

      • الموقع الجغرافي للرمز: packages/modules/Uwb/framework
      • العملية: <bootclasspath>
    • UwbService (Java)

      • الموقع الجغرافي للرمز: packages/modules/Uwb/service
      • العملية: system_server
    • حِزمة Uwb Native (C++/Rust)

      • الموقع الجغرافي للرمز: external/uwb
      • العملية: system_server
  • واجهة HAL وعمليات التنفيذ (C++)

    • الموقع الجغرافي لرمز الواجهة: hardware/interfaces/uwb
    • الموقع الجغرافي لرمز التنفيذ: vendor/<vendor-name>/uwb
    • العملية: <vendor defined>

تنسيق الحزمة

تستخدم وحدة النطاق الفائق العرض (com.google.android.uwb) تنسيق APEX.

التبعيات

تعتمد وحدة UWB الرئيسية على ما يلي:

  • تنفيذ HAL من مورِّد شرائح UWB
  • حِزمة البلوتوث لجميع التفاعلات خارج نطاق الرؤية
  • عنصر آمن لجميع تفاعلات الخدمة الآمنة
  • إطار العمل الأساسي لفرض أذونات التشغيل لتقنية النطاق الفائق العرض (UWB)