UWB

Android 13 推出的超寬頻 (UWB) 模組包含 HAL 介面上的 UWB 堆疊,以 FiRa 規格為基礎。

UWB 模組可為裝置製造商帶來下列優勢:

  • 適用於支援 UWB 的裝置,提供完整的 Android 原生 UWB 堆疊
  • 提升 Android 生態系統中 UWB 的品質和互通性
  • 更快速且彈性地支援新的 FiRa 用途和規格更新

詳細說明

以下是 UWB 模組的詳細資料:

  • Android 13 的 AOSP 中包含完整的 UWB 堆疊,使用 FiRa 定義的 UCI 規格做為 HAL 介面。
  • 允許系統應用程式佈建自訂設定檔。
  • 包含系統 API 介面,可讓系統應用程式在測距工作階段中使用自訂設定檔。
  • 包括基礎架構,可公開 RRO,供裝置製造商自訂堆疊行為。

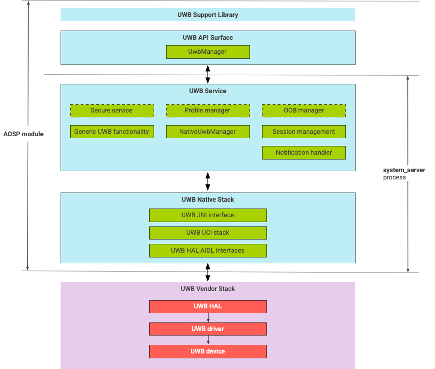
UWB 堆疊架構

UWB 堆疊包含 UWB 主線模組,以及 UWB 晶片供應商提供的 HAL 實作。

UWB 堆疊架構圖

圖 1. UWB 堆疊架構

模組邊界

模組程式碼位於下列位置:

  • UWB Mainline Apexcom.android.uwb

    • UWB API 介面 (Java)

      • 代碼位置:packages/modules/Uwb/framework
      • 程序:<bootclasspath>
    • UwbService (Java)

      • 代碼位置:packages/modules/Uwb/service
      • 程序:system_server
    • Uwb Native 堆疊 (C++/Rust)

      • 代碼位置:external/uwb
      • 程序:system_server
  • HAL 介面和實作項目 (C++)

    • 介面代碼位置:hardware/interfaces/uwb
    • 導入程式碼位置:vendor/<vendor-name>/uwb
    • 程序:<vendor defined>

套件格式

UWB 模組 (com.google.android.uwb) 使用 APEX 格式。

依附元件

UWB 主線模組依附於下列項目:

  • UWB 晶片供應商提供的 HAL 實作。
  • 所有 OOB 互動的藍牙堆疊。
  • 所有安全服務互動的安全元素。
  • 強制執行 UWB 執行階段權限的核心架構。