UWB

ماژول فوق پهن باند (UWB) که در اندروید 13 معرفی شد، شامل یک پشته UWB بالای رابط HAL است که بر اساس مشخصات FiRa است.

ماژول UWB مزایای زیر را برای سازندگان دستگاه فراهم می کند:

  • یک پشته کامل UWB بومی اندروید برای دستگاه‌های دارای قابلیت UWB در دسترس است
  • بهبود کیفیت و قابلیت همکاری UWB در سراسر اکوسیستم اندروید
  • پشتیبانی سریعتر و انعطاف پذیرتر برای موارد استفاده جدید و به روز رسانی مشخصات FiRa

جزئیات

جزئیات ماژول UWB در زیر آمده است:

  • شامل یک پشته UWB کامل در AOSP در Android 13 است که از مشخصات UCI تعریف شده توسط FiRa به عنوان رابط HAL استفاده می کند.
  • به برنامه های سیستم اجازه می دهد تا نمایه های سفارشی را ارائه دهند.
  • شامل یک سطح API سیستم است که به برنامه های سیستم اجازه می دهد از پروفایل های سفارشی در جلسات محدوده خود استفاده کنند.
  • شامل زیرساخت هایی برای افشای RRO ها است که می تواند توسط سازندگان دستگاه برای سفارشی کردن رفتار پشته استفاده شود.

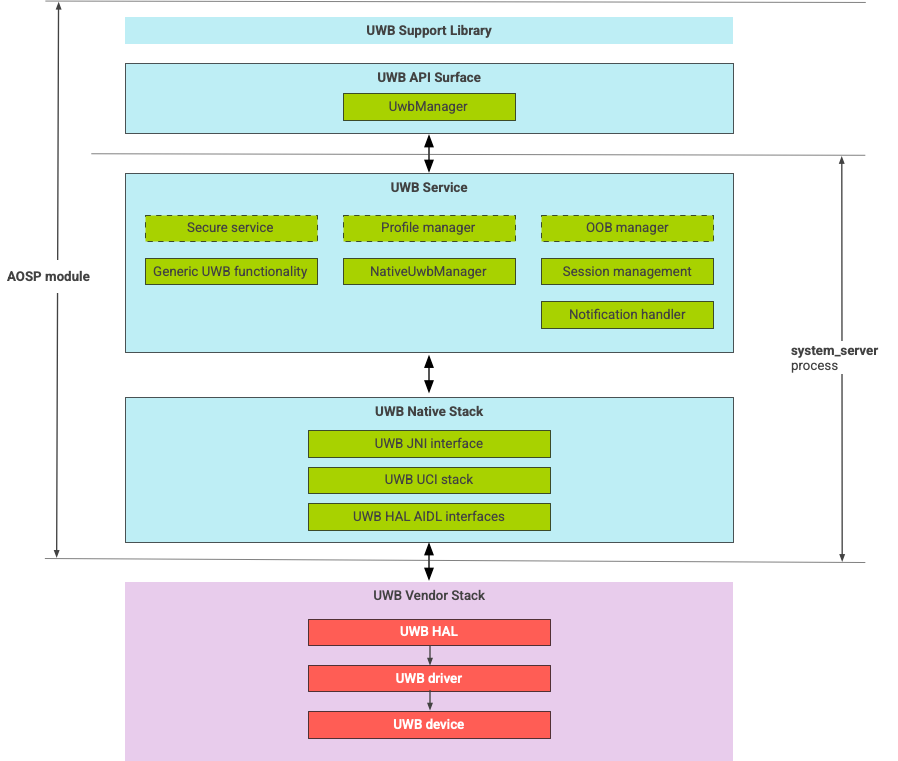
معماری پشته UWB

پشته UWB شامل ماژول خط اصلی UWB و اجرای HAL است که توسط یک فروشنده تراشه UWB ارائه شده است.

نمودار معماری پشته UWB

شکل 1. معماری پشته UWB

مرز ماژول

کد ماژول در مکان های زیر است:

  • UWB Mainline Apex : com.android.uwb

    • سطح UWB API (جاوا)

      • محل کد: packages/modules/Uwb/framework
      • فرآیند: <bootclasspath>
    • UwbService (جاوا)

      • محل کد: packages/modules/Uwb/service
      • فرآیند: system_server
    • پشته بومی Uwb (C++/Rust)

      • محل کد: external/uwb
      • فرآیند: system_server
  • رابط HAL و پیاده سازی ها (C++)

    • محل کد رابط: hardware/interfaces/uwb
    • محل کد پیاده سازی: vendor/<vendor-name>/uwb
    • فرآیند: <vendor defined>

قالب بسته

ماژول UWB ( com.google.android.uwb ) از قالب APEX استفاده می کند.

وابستگی ها

ماژول خط اصلی UWB به موارد زیر بستگی دارد:

  • اجرای HAL از یک فروشنده تراشه UWB.
  • پشته بلوتوث برای همه تعاملات OOB.
  • عنصر ایمن برای تمام تعاملات سرویس ایمن.
  • چارچوب اصلی برای اجرای مجوز زمان اجرا UWB.