A partir do Android 13, o Android oferece uma implementação de framework padrão para tecnologia de rádio de banda ultralarga (UWB), que permite o alcance preciso e altamente seguro entre dispositivos compatíveis. A plataforma fornece a pilha UWB do AOSP como um módulo opcional para fabricantes de dispositivos. Para mais detalhes sobre o módulo, consulte Módulo: UWB.
Arquitetura
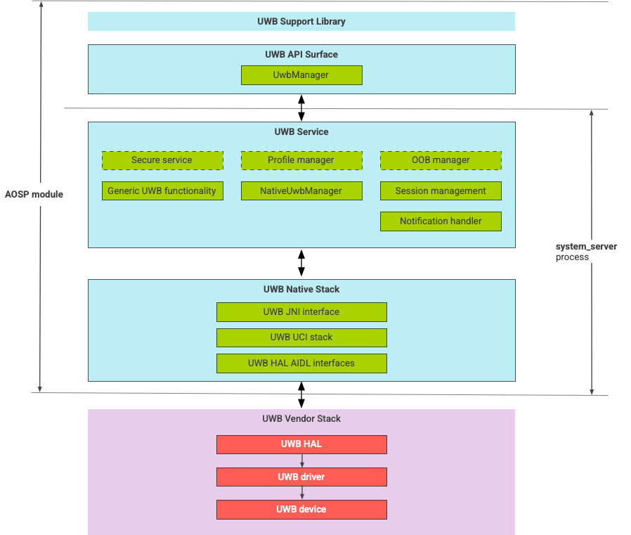
A pilha UWB consiste no módulo principal UWB e na implementação HAL fornecida por um fornecedor de chips UWB. A Figura 1 mostra a arquitetura da pilha UWB:
Figura 1. Arquitetura da pilha UWB.
Pilha do AOSP
A pilha UWB do AOSP, empacotada como um módulo opcional, com.google.android.uwb,
contém os seguintes componentes:
- Superfície da API da plataforma UWB:local do código:
packages/modules/Uwb/framework - Biblioteca de suporte:local do código:
packages/modules/Uwb/service/support_lib - Camada UwbService e componentes da camada de gerenciamento de serviços comuns (CSML)
definidos por FiRa. Localização do código:
packages/modules/Uwb/service - Camada UCI nativa do Rust:local do código:
external/uwb - Interface HAL para UWB baseada na especificação da interface de comando UWB (UCI)
definida pela FiRa. Localização do código:
hardware/interfaces/uwb
Componentes do fornecedor
A pilha do fornecedor inclui uma implementação do fornecedor HAL de UWB, um driver de UWB e um dispositivo de UWB.
Superfícies de API para UWB
A pilha UWB inclui plataformas de API para apps do sistema e de terceiros.
Apps do sistema
Os fabricantes de dispositivos usam a API do sistema android.uwb.UwbManager para fornecer acesso de baixo nível aos apps do sistema. Para usar essa API, os apps
do sistema precisam usar a biblioteca de suporte (packages/modules/Uwb/service/support_lib).
Apps de terceiros
Apps de terceiros usam a API pública UWB do Jetpack,
androidx.core.uwb. Para mais informações, consulte Banda ultralarga]6.
Verificação
Para verificar sua implementação de UWB, confirme se o dispositivo passa nos testes do CTS
no diretório /cts/tests/uwb.