超宽带

从 Android 13 开始,Android 包含适用于超宽带 (UWB) 无线电技术的默认框架实现,该技术可在受支持的设备之间实现高度安全的精密测距。AOSP UWB 平台堆栈作为可选module提供给设备制造商。 如需详细了解该模块,请参阅模块:UWB

架构

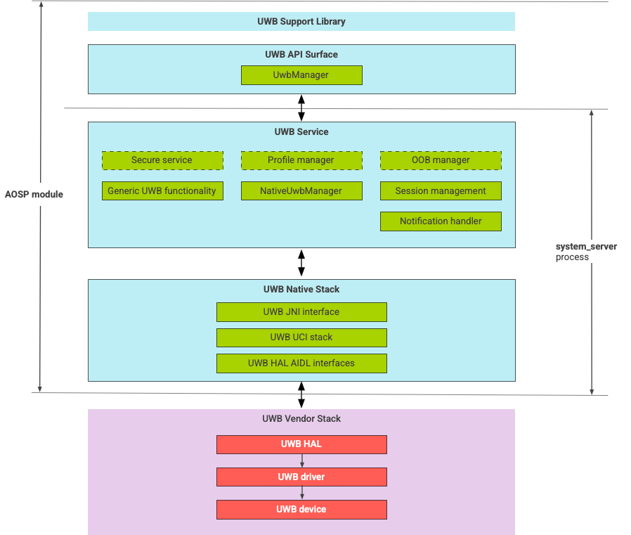
UWB 堆栈由 UWB Mainline 模块和 UWB 芯片供应商提供的 HAL 实现组成,如图 1 所示。

UWB 堆栈架构

图 1. UWB 堆栈架构

AOSP 堆栈

AOSP UWB 堆栈(打包为可选模块 com.google.android.uwb)包含以下组件:

  • UWB 平台 API Surface
    • 代码位置:packages/modules/Uwb/framework
  • 支持库
    • 代码位置:packages/modules/Uwb/service/support_lib
  • 由符合 FiRa 定义的 UwbService 层和通用服务管理层 (CSML) 所定义的组件
    • 代码位置:packages/modules/Uwb/service
  • Rust 原生 UCI 层
    • 代码位置:external/uwb
  • UWB HAL 接口,基于由 FiRa 定义的 UWB 命令接口 (UCI) 规范
    • 代码位置:hardware/interfaces/uwb

供应商组件

供应商堆栈包含 UWB HAL 供应商实现、UWB 驱动程序和 UWB 设备。

UWB 的 API Surface

UWB 堆栈包含用于系统应用和第三方应用的 API Surface。

系统应用

设备制造商使用 android.uwb.UwbManager 系统 API Surface 允许系统应用进行低级别访问。如需使用此 API Surface,系统应用必须使用支持库 (packages/modules/Uwb/service/support_lib)。

第三方应用

第三方应用使用 Jetpack UWB 公共 API Surface androidx.core.uwb。如需了解详情,请参阅超宽带通信

验证

如需验证您的 UWB 实现,请确保您的设备通过了 /cts/tests/uwb 下的 CTS 测试。