Ultra geniş bant

Android 13'ten itibaren Android, ultra geniş bant (UWB) radyo teknolojisi için varsayılan bir çerçeve uygulaması sunar. Bu uygulama, desteklenen cihazlar arasında son derece güvenli ve hassas bir mesafe ölçümü sağlar. Platform, cihaz üreticileri için isteğe bağlı bir modül olarak AOSP UWB yığınını sağlar. Modül hakkında daha fazla bilgi için Modül: UWB başlıklı makaleyi inceleyin.

Mimari

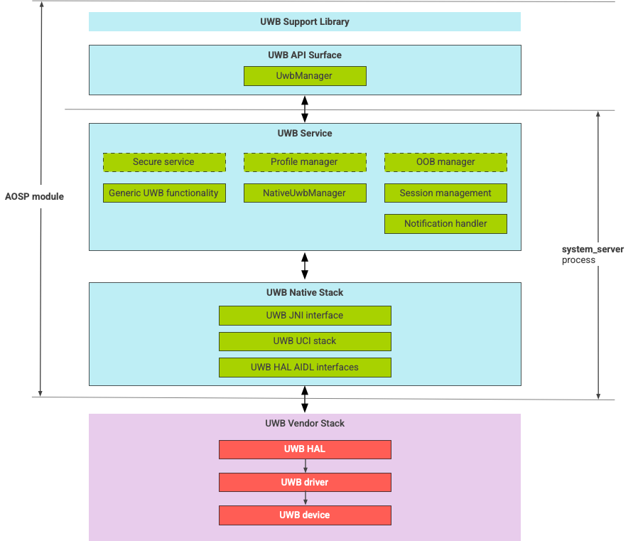
Ultra geniş bant yığını, ana ultra geniş bant modülünden ve bir ultra geniş bant çipi tedarikçisi tarafından sağlanan HAL uygulamasından oluşur. Şekil 1'de UWB yığını mimarisi gösterilmektedir:

UWB yığını mimarisinin şeması

Şekil 1. UWB yığını mimarisi.

AOSP yığını

İsteğe bağlı bir modül olarak paketlenmiş AOSP UWB yığını com.google.android.uwb, aşağıdaki bileşenleri içerir:

  • UWB platform API yüzeyi: Kod konumu: packages/modules/Uwb/framework
  • Destek kitaplığı: Kod konumu: packages/modules/Uwb/service/support_lib
  • FiRa tarafından tanımlanan UwbService katmanı ve Common Service Management Layer (CSML) bileşenleri Kod konumu: packages/modules/Uwb/service
  • Rust yerel UCI katmanı: Kod konumu: external/uwb
  • FiRa tarafından tanımlanan UWB komut arayüzü (UCI) spesifikasyonuna dayalı UWB HAL arayüzü Kod konumu: hardware/interfaces/uwb

Tedarikçi bileşenleri

Tedarikçi yığını; UWB HAL tedarikçi uygulaması, UWB sürücüsü ve UWB cihazını içerir.

UWB için API yüzeyleri

UWB yığını, sistem uygulamaları ve üçüncü taraf uygulamaları için API yüzeylerini içerir.

Sistem uygulamaları

Cihaz üreticileri, sistem uygulamalarına alt düzey erişim sağlamak için android.uwb.UwbManager sistem API'sini kullanır. Bu API'yi kullanmak için sistem uygulamalarının destek kitaplığını (packages/modules/Uwb/service/support_lib) kullanması gerekir.

Üçüncü taraf uygulamaları

Üçüncü taraf uygulamaları, Jetpack UWB herkese açık API'sini kullanır, androidx.core.uwb. Daha fazla bilgi için Ultra geniş bant konusuna bakın]6.

Doğrulama

UWB uygulamanızı doğrulamak için cihazınızın /cts/tests/uwb dizinindeki CTS testlerini geçtiğini onaylayın.