Banda ultralarga

A partir do Android 13, o Android oferece uma implementação de framework padrão para tecnologia de rádio de banda ultralarga (UWB), que permite o alcance preciso e altamente seguro entre dispositivos compatíveis. A plataforma fornece a pilha UWB do AOSP como um módulo opcional para fabricantes de dispositivos. Para mais detalhes sobre o módulo, consulte Módulo: UWB.

Arquitetura

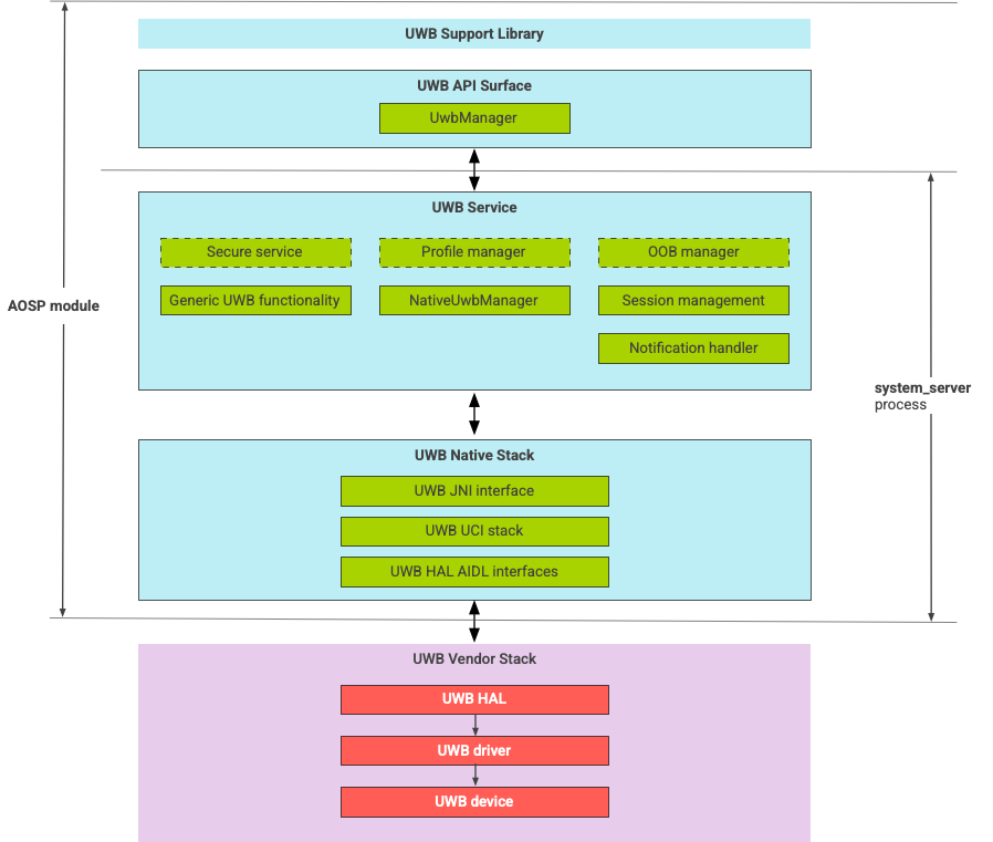
A pilha UWB consiste no módulo principal UWB e na implementação HAL fornecida por um fornecedor de chips UWB. A Figura 1 mostra a arquitetura da pilha UWB:

Diagrama da arquitetura da pilha UWB

Figura 1. Arquitetura da pilha UWB.

Pilha do AOSP

A pilha UWB do AOSP, empacotada como um módulo opcional, com.google.android.uwb, contém os seguintes componentes:

  • Superfície da API da plataforma UWB:local do código: packages/modules/Uwb/framework
  • Biblioteca de suporte:local do código: packages/modules/Uwb/service/support_lib
  • Camada UwbService e componentes da camada de gerenciamento de serviços comuns (CSML) definidos por FiRa. Localização do código: packages/modules/Uwb/service
  • Camada UCI nativa do Rust:local do código: external/uwb
  • Interface HAL para UWB baseada na especificação da interface de comando UWB (UCI) definida pela FiRa. Localização do código: hardware/interfaces/uwb

Componentes do fornecedor

A pilha do fornecedor inclui uma implementação do fornecedor HAL de UWB, um driver de UWB e um dispositivo de UWB.

Superfícies de API para UWB

A pilha UWB inclui plataformas de API para apps do sistema e de terceiros.

Apps do sistema

Os fabricantes de dispositivos usam a API do sistema android.uwb.UwbManager para fornecer acesso de baixo nível aos apps do sistema. Para usar essa API, os apps do sistema precisam usar a biblioteca de suporte (packages/modules/Uwb/service/support_lib).

Apps de terceiros

Apps de terceiros usam a API pública UWB do Jetpack, androidx.core.uwb. Para mais informações, consulte Banda ultralarga]6.

Verificação

Para verificar sua implementação de UWB, confirme se o dispositivo passa nos testes do CTS no diretório /cts/tests/uwb.