Ultra Wideband

A partire da Android 13, Android fornisce un'implementazione del framework predefinita per la tecnologia radio a banda ultralarga (UWB), che consente una misurazione della distanza estremamente sicura e precisa tra i dispositivi supportati. La piattaforma fornisce lo stack UWB AOSP come modulo facoltativo per i produttori di dispositivi. Per ulteriori dettagli sul modulo, vedi Modulo: UWB.

Architettura

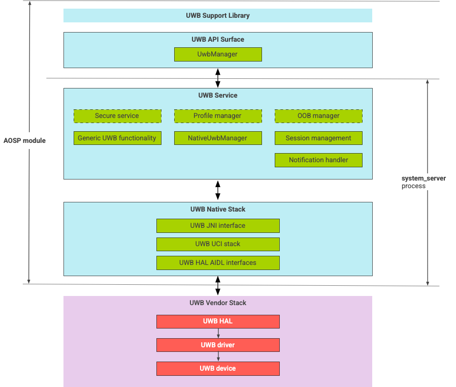
Lo stack UWB è costituito dal modulo principale UWB e dall'implementazione HAL fornita da un fornitore di chip UWB. La Figura 1 mostra l'architettura dello stack UWB:

Diagramma dell'architettura dello stack UWB

Figura 1. Architettura dello stack UWB.

Stack AOSP

Lo stack UWB AOSP, incluso in un modulo facoltativo, com.google.android.uwb, contiene i seguenti componenti:

  • Superficie dell'API della piattaforma UWB: posizione del codice: packages/modules/Uwb/framework
  • Libreria di supporto:posizione del codice: packages/modules/Uwb/service/support_lib
  • Componenti del livello UwbService e del livello di gestione dei servizi comuni (CSML) definiti da FiRa. Posizione del codice: packages/modules/Uwb/service
  • Livello UCI nativo di Rust: posizione del codice: external/uwb
  • Interfaccia HAL UWB basata sulla specifica dell'interfaccia di comando UWB (UCI) definita da FiRa. Posizione del codice: hardware/interfaces/uwb

Componenti del fornitore

Lo stack del fornitore include un'implementazione del fornitore HAL UWB, un driver UWB e un dispositivo UWB.

Piattaforme API per UWB

Lo stack UWB include interfacce API per app di sistema e app di terze parti.

App di sistema

I produttori di dispositivi utilizzano l'API di sistema android.uwb.UwbManager per fornire l'accesso di basso livello alle app di sistema. Per utilizzare questa API, le app di sistema devono utilizzare la libreria di supporto (packages/modules/Uwb/service/support_lib).

App di terze parti

Le app di terze parti utilizzano l'API pubblica Jetpack UWB, androidx.core.uwb. Per ulteriori informazioni, vedi Banda ultralarga]6.

Verifica

Per verificare l'implementazione dell'UWB, conferma che il dispositivo superi i test CTS nella directory /cts/tests/uwb.