整合 Dashcam

Dashcam 應用程式旨在與 AAOS 整合,為駕駛人提供錄影功能,提升安全性。本指南將概略說明技術需求、整合步驟和最佳做法,確保導入作業順利進行。

必要條件

繼續操作前,請確認已符合下列先決條件:

SDK:

  • 需要 SDK 31 以上版本。

硬體:

  • AAOS 可使用 EVS 或 Camera2 攝影機。
  • 錄製影片時,必須有足夠的內部儲存空間,或支援可移除的外部儲存空間

軟體需求:

取得原始碼

行車記錄器是 AAOS 中未綁定的應用程式。如要檢查未內含的程式碼,請參閱「檢查程式碼」一文。

使用 Android Code Search 瀏覽原始碼。

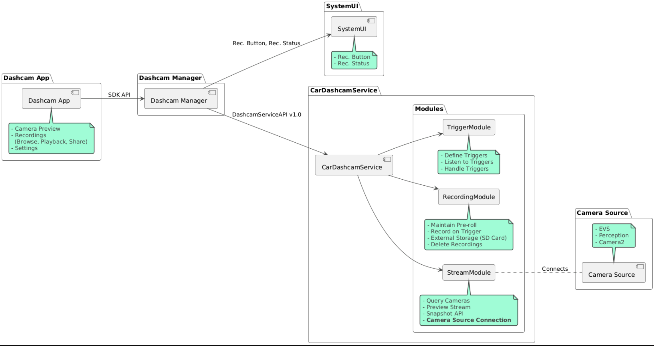
原始碼會在以下三個模組中提供:

  • 行車記錄器服務。串流、錄影和觸發邏輯。
  • Dashcam Manager。連線至 Dashcam 服務,並向用戶端公開穩定的 API
  • Dashcam 應用程式:參考使用 Dashcam Manager API 的 Dashcam 應用程式

架構圖

建構 Dashcam

使用 Soong 或 Gradle 建構 Dashcam。

Soong

在 Soong 上:

mma DashcamService DashcamManager-lib DashcamApp

APK 位於 out/target/product/[lunch-target]/system/priv-app/

Gradle

在 Gradle 中:

./gradlew :dashcam-app:assemble
./gradlew :dashcam-manager:assemble
./gradlew :dashcam-service:assemble

APK 位於 out/aaos-apps-gradle-build/

README 檔案提供使用 Gradle 建構 Dashcam 的詳細操作說明。

權限

Dashcam 服務和 Dashcam 應用程式需要多項系統權限。

如要授予這些權限,最簡單的方法是使用 Blueprint 或 Make,在預先建構的設定中加入這些權限。

在藍圖中:

Android.bp
android_app_import {
    name: "DashcamApp-prebuilt",
    apk: "DashcamApp.apk",
    privileged: true,
    certificate: "platform",
    required: ["allowed_privapp_com.android.car.dashcam"],
}

prebuilt_etc {
    name: "allowed_privapp_com.android.car.dashcam",
    sub_dir: "default-permissions",
    src: "allowed_privapp_com.android.car.dashcam.xml",
    filename_from_src: true,
}

在 Make 中:

dashcam.mk
PRODUCT_PACKAGES += \
    DashcamApp
PRODUCT_COPY_FILES :=\
vendor/[path-to-vendor-prebuilts]/apps/Dashcam/allowed_privapp_com.android.car.dashcam:$(TARGET_COPY_OUT_PRODUCT)/etc/permissions/com.android.car.dashcam.xml \

建立名為 allowed_privapp_com.android.car.dashcam.xml 的權限檔案:

<permissions>
  <privapp-permissions package="com.android.car.dashcam.service">
      <permission name="" />
  </privapp-permissions>
  <privapp-permissions package="com.android.car.dashcam.app">
      <permission name="" />
  </privapp-permissions>
</permissions>

將資訊清單中的權限新增至權限檔案。

使用 Dashcam 前,請先將 Camera2 權限授予 Dashcam 服務,如 AAOS Camera 所示。

以與權限檔案相同的方式,將預先授予的權限檔案新增至藍圖或 Make 檔案。

pre-grant-permissions-com.android.car.dashcam.xml 中:

<exceptions>
    <exception package="com.android.car.dashcam.service">
        <permission name="android.permission.CAMERA" fixed="false" />
        <permission name="android.permission.SYSTEM_CAMERA" fixed="false" />
        <permission name="android.permission.CAMERA_HEADLESS_SYSTEM_USER" fixed="false" />
    </exception>
</exceptions>

Android.bp 中:

...
required["pre-grant-permissions-com.android.car.dashcaml"]
...

prebuilt_etc {
    name: "pre-grant-permissions-com.android.car.dashcaml",
    sub_dir: "default-permissions",
    src: "pre-grant-permissions-com.android.car.dashcam.xml",
    filename_from_src: true,
}

詳情請參閱「將預先建構的內容整合至系統映像檔」和「新增許可清單」。

側載

您也可以側載權限檔案。如果未設定預先建構的 Dashcam,請使用這個方法。

使用先前在預先建構部分建立的權限檔案,執行以下操作:

adb root
adb remount
adb push allowed_privapp_com.android.car.dashcam.xml /etc/permissions/allowed_privapp_com.android.car.dashcam.xml
adb shell chmod 644 /etc/permissions/allowed_privapp_com.android.car.dashcam.xml

以與 etc/default-permissions/ 類似的方式新增預先授予權限檔案。

設定重疊

行車記錄器服務有可重疊的設定。

服務設定

dashcam-service/res/values/config.xml

這個檔案包含服務的設定:

  • config_file /assets 中的觸發條件設定檔名稱
  • allow_internal_storage 允許將錄音檔儲存至內部儲存空間
  • boot_startup_enabled 在裝置開機時啟動行車記錄器服務
  • notifications_on 開始錄製時顯示通知
  • default_app_component 預設的車載攝影機應用程式,具有全域錄影存取權和全域觸發事件存取權
  • recording_module IRecordingModule 實作項目的 ComponentName
  • streaming_module IStreamingModule 實作項目的 ComponentName
  • trigger_module ITriggerModule 實作項目的 ComponentName

觸發條件設定

如要設定錄製觸發條件,請建立以下項目的副本:

dashcam-service/src/assets/config.xml

並將其加入 assets 目錄。在服務設定檔的 config_file 元素中指向這個檔案。

觸發條件設定包含儲存空間、相機和觸發條件部分:

儲存空間

儲存空間設定包含下列元素:

  • maxStorageUsagePercent 刪除錄影檔前,行車記錄器可使用的儲存空間百分比上限。

  • maxStorageUsageMegabytes 行車記錄器在刪除錄影檔前,可使用的儲存空間上限 (以 MB 為單位)。

  • maxAgeHoursBeforePrune 錄音檔刪除前的最長時間。如果儲存空間用量達到上限,系統可能會提早刪除錄音檔。

相機

攝影機設定包含下列元素:

  • 相機 ID:含相機前置字串的相機 ID。

  • prerollLengthMs 與每個事件儲存的預告片長度。

  • width 相機傳回緩衝區的選用寬度。

  • height 相機傳回的緩衝區高度 (選用)。

<CameraConfig>
  <Camera
      ID="EVS:1"
      prerollLengthMs="10000"
      width="1920"
      height="1080" />
  <Camera
      ID="Camera2:1"
      prerollLengthMs="10000" />
</CameraConfig>

這個範例顯示相機 ID EVS:1 的 10 秒前置廣告,解析度為 1080p,相機 ID Camera2:1 的 10 秒前置廣告,以及預設的寬度和高度。

觸發條件

觸發條件設定包含由下列項目定義的觸發條件清單:

  • name 專屬觸發條件名稱。

  • cameras 攝影機的 ID。

  • sensorPropertyID 感應器 ID,前面會加上感應器群組。前置字串選項為 VHALSENSOR_MANAGER

  • description 使用者介面中顯示的觸發條件說明。

  • recordingLengthMs 事件後的錄影時間長度 (以毫秒為單位)。

  • sensorValueType 感應器產生的資料類型。選項包括 INTINT_ARRAYFLOATFLOAT_ARRAYBOOLEAN, STRING

  • thresholdType 如何根據 thresholdValue 評估感應器值。選項包括 AVERAGEBOOLEANEQUALSLEAPLEAP_AVERAGELEAP_OVERPEAKPEAK_HOLD

  • thresholdValue 與感應器值進行比較的值。

  • thresholdExtra 部分門檻類型需要額外值,例如 AVERAGE 的範圍。

  • triggerCooldown 在觸發另一個這類事件之前的冷卻時間 (以毫秒為單位)。

<EventTriggers>
  <EventTrigger
      name="AEB"
      cameras="EVS:1, EVS:2"
      sensorPropertyID="VHAL:289411073"
      description="Automatic Emergency Braking"
      recordingLengthMs="20000"
      sensorValueType="INT"
      thresholdType="EQUALS"
      thresholdValue="2"
      triggerCooldown="5000"/>
</EventTriggers>

這個範例顯示觸發事件,其中 TriggerModule 會監控產生整數值的 VHAL 感應器。TriggerModule 會比較值是否與閾值相等。當相等條件成立時,系統會觸發 EVS 攝影機 1 和 2 進行錄影。

<EventTrigger
            name="SPEED"
            cameras="Camera2:0, Camera2:1,  Camera2:2,  Camera2:3"
            sensorPropertyID="VHAL:291504648"
            description="Over speed"
            recordingLengthMs="10000"
            sensorValueType="FLOAT"
            thresholdType="AVERAGE"
            thresholdValue="20.0"
            thresholdExtra="10"
            triggerCooldown="2000"/>

這個範例顯示觸發事件,其中 TriggerModule 會監控產生浮點值的 VHAL 感應器。TriggerModule 會比較 10 範圍內的傳感器平均值,與 20.0 的閾值。取樣範圍會在 thresholdExtra 中設定。新事件只能在 triggerCooldown 中設定的 2000 毫秒間隔後觸發。

模組

行車記錄器服務由三個模組組成:

  • Stream 包含處理攝影機串流的邏輯。

  • Recording 包含處理錄音檔的邏輯。

  • Trigger 包含根據感應器資料觸發錄影的邏輯。模組 API 會在對應的介面 (IStreamModuleIRecorderModuleITriggerModule) 中定義,並透過 DashcamServiceAPI 公開給 DashcamManager

疊加模組

Dashcam Service 會使用 dashcam-service/res/values/config.xml 判斷模組實作項目的位置。每個模組都提供預設實作項目。不過,您可以透過在對應的設定值中設定元件,為每個模組疊加。

設定下列項目的 OEM 實作元件名稱:

  • IRecorderModulerecording_module
  • IStreamModulestreaming_module
  • ITriggerModuletrigger_module

在執行階段,Dashcam 服務會為每個模組將 config.xml 中設定的元件名稱例項化。

應用程式開發人員指南

Dashcam 是自訂的即用型車輛行車記錄器解決方案。行車記錄器會使用 Dashcam Manager API 與 Dashcam service 通訊。如要查看 Dashcam Manager API,請前往 IDashcamManager只要具備必要權限,任何應用程式都可以使用 Dashcam Manager。

重疊式使用者介面

您可以使用執行階段資源覆蓋圖自訂應用程式。詳情請參閱「執行階段資源重疊」。如要查看可疊加元素的清單,請參閱 overlayable.xml

延長觸發條件

您可以呼叫 DashcamManager#addTrigger(),為目前的工作階段延長觸發事件。新增的觸發條件只會在目前的工作階段持續存在。

自動啟動

不支援自動錄影功能。不過,您可以透過呼叫 DashcamManager.startRecording() 來啟動手動觸發事件 onBoot

最佳做法

  • 儲存空間。強烈建議使用外部可移除式儲存空間。

  • 使用者體驗設計 Dashcam 應用程式的使用者介面,讓使用者能輕鬆操作,並遵循 AAOS 設計指南。

  • 效能最佳化。最佳化應用程式效能,盡可能減少資源用量,並確保在 AAOS 中順暢運作。

疑難排解

  • 攝影機連線問題AAOS IVI 必須支援 EVS 或 Camera2,且可供使用。

  • 儲存空間錯誤:確認可用儲存空間並管理錄影。我們強烈建議使用外部儲存空間,因為使用內部儲存空間可能會提早導致儲存空間耗損。