集成行车记录仪

行车记录仪应用旨在与 AAOS 集成,为驾驶员提供视频录制功能,以提高安全性。本指南简要介绍了技术要求、集成步骤和最佳实践,以确保成功实现。

前提条件

在继续之前,请确保满足以下前提条件:

SDK:

  • 需要 SDK 31 或更高版本。

硬件:

  • 适用于 AAOS 的 EVS 或 Camera2 摄像头。
  • 必须有足够的内部存储空间或支持可移动外部存储空间,以便录制视频。

软件要求:

  • 支持取消捆绑。如需了解详情,请参阅取消捆绑应用
  • 权限。行车记录仪需要系统权限。

获取源代码

在 Android 代码搜索中查找源代码:

https://cs.android.com/android/platform/superproject/+/ub-automotive-master-20250219:packages/apps/Car/Dashcam/

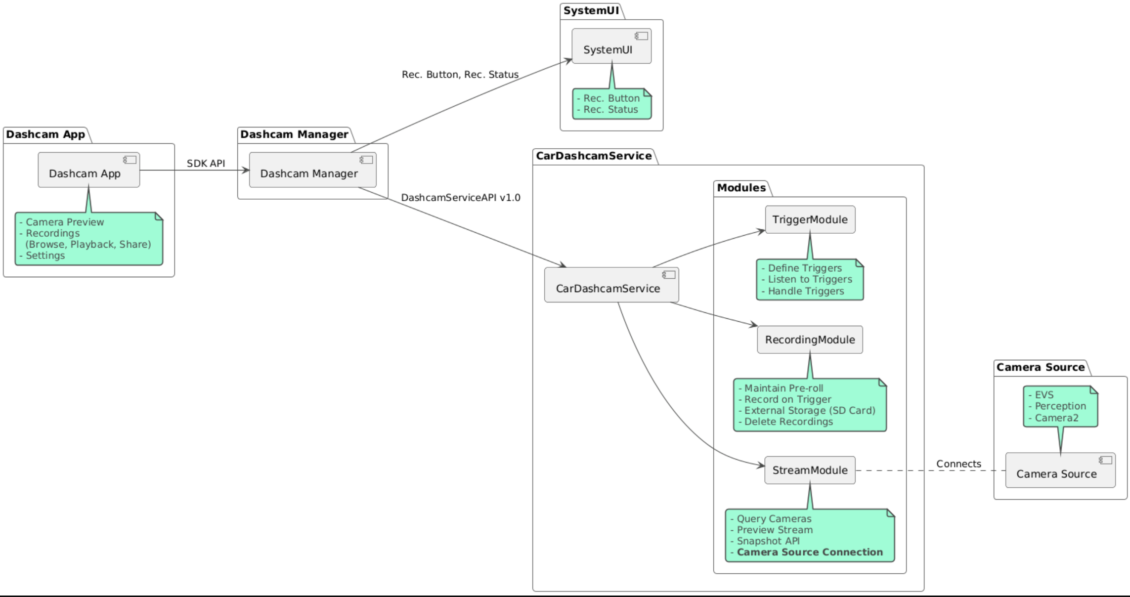
源代码在以下三个模块中提供:

  • 行车记录仪服务。流式传输、录制和触发逻辑。
  • 行车记录仪管理器。连接到行车记录仪服务,并向客户端公开稳定的 API
  • 行车记录仪应用。使用 Dashcam Manager API 的行车记录仪应用参考

架构示意图

构建行车记录仪

使用 Soong 或 Gradle 构建行车记录仪。

Soong

在通过 Soong 构建之前,请务必清理 .cxx 目录。

在 Soong 上:

mma DashcamService DashcamManager-lib DashcamApp

APK 位于 out/target/product/[lunch-target]/system/priv-app/

Gradle

在 Gradle 上:

./gradlew :dashcam-app:assemble
./gradlew :dashcam-manager:assemble
./gradlew :dashcam-service:assemble

APK 位于 out/aaos-apps-gradle-build/

README 文件中提供了有关如何使用 Gradle 构建行车记录仪的详细说明。

权限

行车记录仪服务和行车记录仪应用需要多项系统权限。

授予这些权限的最简单方法是使用 Blueprint 或 Make 将其添加到预构建的设置中。

在 Blueprint 中:

Android.bp
android_app_import {
    name: "DashcamApp-prebuilt",
    apk: "DashcamApp.apk",
    privileged: true,
    certificate: "platform",
    required: ["allowed_privapp_com.android.car.dashcam"],
}

在 Make 中:

dashcam.mk
PRODUCT_PACKAGES += \
    DashcamApp
PRODUCT_COPY_FILES :=\
vendor/[path-to-vendor-prebuilts]/apps/CarCatApp/allowed_privapp_com.android.car.dashcam:$(TARGET_COPY_OUT_PRODUCT)/etc/permissions/com.android.car.dashcam.xml \

创建一个名为 allowed_privapp_com.android.car.dashcam.xml 的权限文件:

<permissions>
  <privapp-permissions package="com.android.car.dashcam.service">
      <permission name="" />
  </privapp-permissions>
  <privapp-permissions package="com.android.car.dashcam.app">
      <permission name="" />
  </privapp-permissions>
</permissions>

将清单中的权限添加到权限文件中。

如需了解详情,请参阅预构建到系统映像中。

旁加载

您也可以旁加载权限文件。如果预构建的行车记录仪未配置,请使用此方法。

使用之前在预构建部分中创建的权限文件,运行以下命令:

adb root
adb remount
adb push allowed_privapp_com.android.car.dashcam.xml /etc/permissions/allowed_privapp_com.android.car.dashcam.xml
adb shell chmod 644 /etc/permissions/allowed_privapp_com.android.car.dashcam.xml

配置叠加层

行车记录仪服务具有可叠加的配置。

服务配置

dashcam-service/res/values/config.xml

此文件包含服务的配置:

  • allow_internal_storage 允许将录像保存到内部存储空间
  • save_location 用于保存录像的目录名称。默认为dashcam行车记录仪
  • max_storage_mb 允许行车记录仪使用的存储空间大小
  • max_age_days 保留文件多长时间后进行修剪
  • boot_startup_enabled 行车记录仪服务在设备启动时启动
  • notifications_on 录制开始时显示通知
  • native_recorder 使用 NDK API,默认为 Java API
  • native_renderer 使用 NDK API,默认为 Java API
  • default_app_component 默认行车记录仪应用,此应用具有全局录像访问权限和全局触发器访问权限
  • recording_module IRecordingModule 实现的 ComponentName
  • streaming_module IRecordingModule 实现的 ComponentName
  • trigger_module IRecordingModule 实现的 ComponentName

配置触发器

如需触发配置,请运行以下命令:

dashcam-service/src/assets/config.xml

此文件包含录制触发器的配置。触发器配置由两部分组成:

  • 前贴片广告 ID。摄像头的 ID,即 EVS 或 Camera2,具体取决于支持的类型。

  • prerollLengthMs 与每个事件一起存储的前贴片广告的长度。

<Preroll>
  <Camera
      ID="0"
      prerollLengthMs="10000" />
</Preroll>

此示例显示了带有 10 秒前贴片广告的摄像头 ID 0。

  • name 唯一的触发器名称

  • camera 摄像头的 ID,即 EVS 或 Camera2,具体取决于支持的类型

  • sensorPropertyID 传感器的 ID

  • description 界面中显示的触发器的说明

  • recordingLengthMs 事件后要录制的时长(以毫秒为单位)。

  • sensorType 传感器的类型。选项为 VHALSENSOR_MANAGER

  • sensorValueType 传感器生成的数据的类型。选项为 INTINT_ARRAYFLOATFLOAT_ARRAYBOOLEAN, STRING

  • thresholdType 如何评估传感器值。选项为 AVERAGEBOOLEANEQUALSLEAPLEAP_AVERAGELEAP_OVERPEAKPEAK_HOLD

  • thresholdValue 将传感器值与阈值类型进行比较的值

  • thresholdExtra 某些阈值类型(例如 AVERAGE 的范围)需要的额外值

  • triggerCooldown 触发另一个此类事件之前的冷却时间,以毫秒为单位。

<EventTriggers>
  <EventTrigger
      name="AEB"
      camera="1 2"
      sensorPropertyID="289411073"
      description="Automatic Emergency Braking"
      recordingLengthMs="20000"
      sensorType="VHAL"
      sensorValueType="INT"
      thresholdType="EQUALS"
      thresholdValue="2"
      triggerCooldown="5000"/>
</EventTriggers>

此示例显示了 VHAL 传感器生成整数值,我们会比较是否等于阈值。满足相等条件时,触发器会在摄像头 1 和 2 上触发录制操作。

<EventTrigger
            name="SPEED"
            camera="1 2 3 4"
            sensorPropertyID="291504648"
            description="Over speed"
            recordingLengthMs="10000"
            sensorType="VHAL"
            sensorValueType="FLOAT"
            thresholdType="AVERAGE"
            thresholdValue="20.0"
            thresholdExtra="1000"
            triggerCooldown="2000"/>

此示例显示了 VHAL 传感器生成浮点值,我们会根据阈值评估一系列样本的平均值。采样范围在 thresholdExtra 中设置

模块

行车记录仪服务包含三个模块:

  • Stream 包含用于处理摄像头视频流的逻辑。

  • Recording 包含用于处理录像的逻辑。

  • Trigger 包含用于根据传感器数据触发录制操作的逻辑。模块 API 在其对应的接口 IStreamModuleIRecorderModuleITriggerModule 中定义,并通过 DashcamServiceAPI 公开给 DashcamManager

叠加模块

行车记录仪服务使用 dashcam-service/res/values/config.xml 确定在哪里查找模块实现。我们为每个模块提供了默认实现。不过,您可以通过在相应配置值中设置模块组件来叠加每个模块。

  • IRecorderModule 的 OEM 实现组件名称设置为 recording_module

  • IStreamModule 的 OEM 实现组件名称设置为流式传输模块。

  • ITriggerModule 的 OEM 实现组件名称设置为 trigger_module

    在运行时,行车记录仪服务会为每个模块实例化在 config.xml 中设置的组件名称。

应用开发者指南

行车记录仪是可用于生产用途可自定义的行车记录仪解决方案。行车记录仪使用 Dashcam Manager API 与 Dashcam service 进行通信。您可以在 IDashcamManager 中找到 Dashcam Manager API。任何具有所需权限的应用都可以使用行车记录仪管理器。

权限

支持 Camera2 和 EVS。

预构建

授予这些权限的最简单方法是使用 Blueprint 或 Make 将其添加到预构建的设置中。

OverlayUI

您可以使用运行时资源叠加层自定义应用。如需了解详情,请参阅运行时资源叠加层。如需查看可叠加元素的列表,请参阅 overlayable.xml

延长触发器

您可以通过调用 DashcamManager.addTrigger() 为当前会话延长触发器。添加的触发器仅在当前会话中保留。

自动开始

不支持自动开始录制。不过,可以通过调用 DashcamManager.startRecording() 来启动手动触发器 onBoot

最佳做法

  • 存储 - 强烈建议使用外部可移除存储空间。

  • 用户体验。按照 AAOS 设计准则,设计直观易用的行车记录仪应用界面。

  • 性能优化。优化应用的性能,尽可能减少资源使用量,并确保在 AAOS 中顺畅运行。

问题排查

  • 摄像头连接问题。AAOS IVI 必须支持 EVS 或 Camera2,并且必须提供 EVS 或 Camera2。

  • 存储空间错误。验证可用存储空间并管理录像。 强烈建议使用外部存储空间,因为使用内部存储空间可能会过早导致存储空间耗尽。