Intégrer Dashcam

L'application Caméra embarquée est conçue pour s'intégrer à AAOS. Elle offre aux conducteurs des fonctionnalités d'enregistrement vidéo pour une sécurité renforcée. Ce guide décrit les exigences techniques, les étapes d'intégration et les bonnes pratiques à suivre pour assurer une implémentation réussie.

Prérequis

Avant de continuer, vérifiez que les conditions préalables suivantes sont remplies:

SDK:

  • Le SDK 31 ou version ultérieure est requis.

Matériel :

  • Caméras EVS ou Camera2 disponibles pour AAOS.
  • Un espace de stockage interne suffisant ou la prise en charge d'un stockage externe amovible
    doit être disponible pour les enregistrements vidéo.

Configuration logicielle requise:

  • Assistance non groupée. Pour en savoir plus, consultez la section Applications non groupées.
  • Autorisations. La dashcam nécessite des autorisations système.

Obtenir le code source

La caméra embarquée fait partie des applications non groupées AAOS. Pour consulter le code non groupé, consultez Vérifier le code.

Parcourez le code source avec la recherche de code Android.

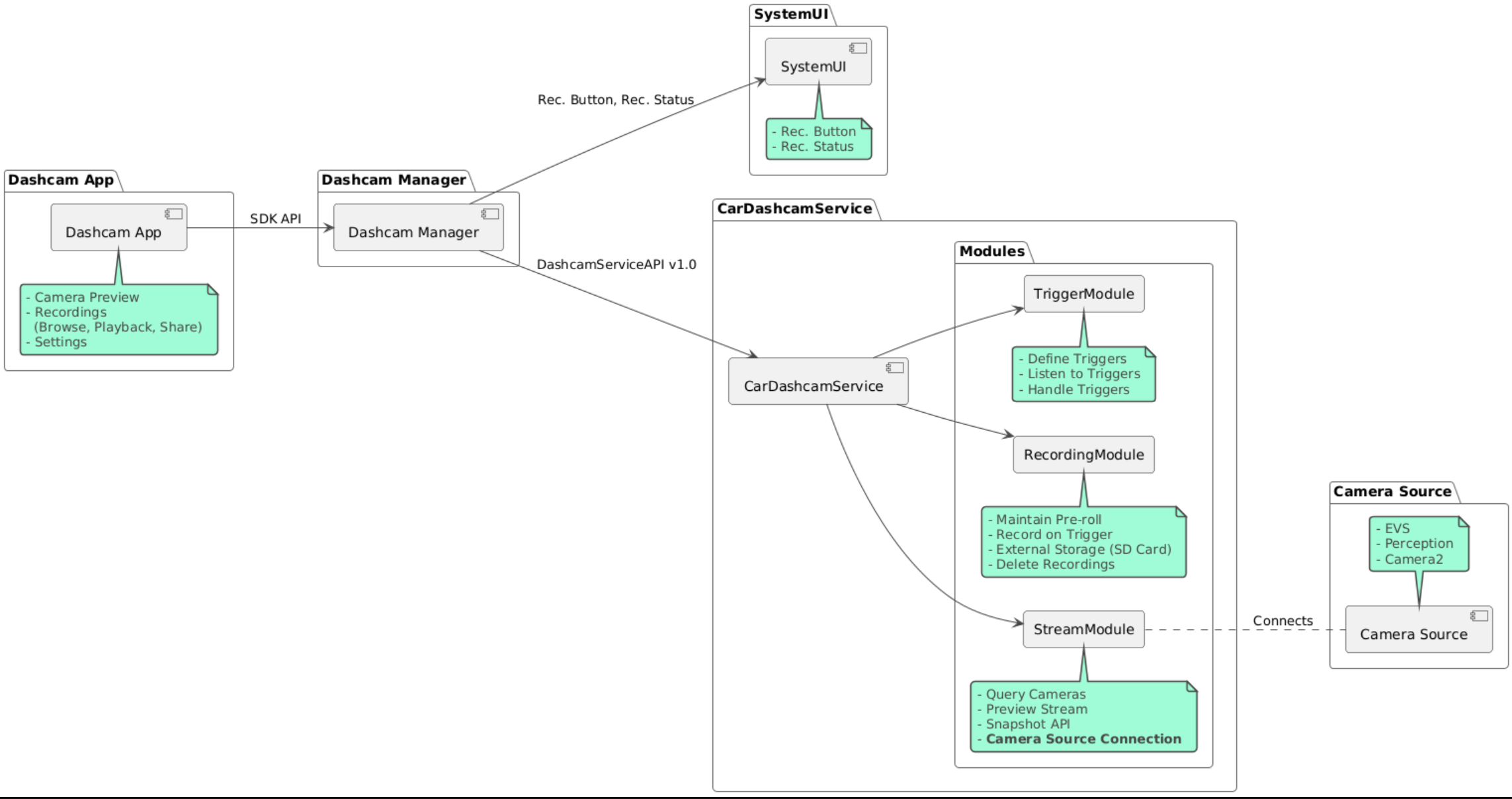
Le code source est fourni dans ces trois modules:

  • Service Dashcam Logiciels de streaming, d'enregistrement et de déclenchement.
  • Dashcam Manager Se connecte au service Dashcam et expose une API stable aux clients
  • Application Dashcam : application Dashcam de référence utilisant l'API Dashcam Manager

Schéma de l'architecture

Créer Dashcam

Utilisez Soong ou Gradle pour créer Dashcam.

Soong

Sur Soong:

mma DashcamService DashcamManager-lib DashcamApp

Les APK se trouvent dans out/target/product/[lunch-target]/system/priv-app/

Gradle

Dans Gradle:

./gradlew :dashcam-app:assemble
./gradlew :dashcam-manager:assemble
./gradlew :dashcam-service:assemble

Les APK se trouvent dans out/aaos-apps-gradle-build/

Des instructions détaillées sur la compilation de Dashcam avec Gradle sont fournies dans le fichier README.

Autorisations

Plusieurs autorisations système sont requises pour le service Dashcam et l'application Dashcam.

Le moyen le plus simple d'accorder ces autorisations consiste à les inclure dans une configuration prédéfinie à l'aide de Blueprint ou de Make.

Dans Blueprint:

Android.bp
android_app_import {
    name: "DashcamApp-prebuilt",
    apk: "DashcamApp.apk",
    privileged: true,
    certificate: "platform",
    required: ["allowed_privapp_com.android.car.dashcam"],
}

prebuilt_etc {
    name: "allowed_privapp_com.android.car.dashcam",
    sub_dir: "default-permissions",
    src: "allowed_privapp_com.android.car.dashcam.xml",
    filename_from_src: true,
}

Dans Make:

dashcam.mk
PRODUCT_PACKAGES += \
    DashcamApp
PRODUCT_COPY_FILES :=\
vendor/[path-to-vendor-prebuilts]/apps/Dashcam/allowed_privapp_com.android.car.dashcam:$(TARGET_COPY_OUT_PRODUCT)/etc/permissions/com.android.car.dashcam.xml \

Créez un fichier d'autorisations nommé allowed_privapp_com.android.car.dashcam.xml:

<permissions>
  <privapp-permissions package="com.android.car.dashcam.service">
      <permission name="" />
  </privapp-permissions>
  <privapp-permissions package="com.android.car.dashcam.app">
      <permission name="" />
  </privapp-permissions>
</permissions>

Ajoutez les autorisations du fichier manifeste au fichier d'autorisations.

Avant d'utiliser Dashcam, accordez à l'avance les autorisations Camera2 au service Dashcam, comme indiqué dans Caméra AAOS.

Ajoutez le fichier d'autorisations préaccordées au fichier de modèle ou de compilation de la même manière que le fichier d'autorisations.

Dans pre-grant-permissions-com.android.car.dashcam.xml :

<exceptions>
    <exception package="com.android.car.dashcam.service">
        <permission name="android.permission.CAMERA" fixed="false" />
        <permission name="android.permission.SYSTEM_CAMERA" fixed="false" />
        <permission name="android.permission.CAMERA_HEADLESS_SYSTEM_USER" fixed="false" />
    </exception>
</exceptions>

Dans Android.bp :

...
required["pre-grant-permissions-com.android.car.dashcaml"]
...

prebuilt_etc {
    name: "pre-grant-permissions-com.android.car.dashcaml",
    sub_dir: "default-permissions",
    src: "pre-grant-permissions-com.android.car.dashcam.xml",
    filename_from_src: true,
}

Pour en savoir plus, consultez Intégrer un prébuild dans une image système et Ajouter une liste d'autorisations.

Téléchargement indépendant

Le fichier d'autorisations peut également être installé en mode sideload. Utilisez cette méthode lorsque la dashcam prédéfinie n'est pas configurée.

À l'aide du fichier d'autorisations créé précédemment dans la section "Précompilés", exécutez la commande suivante:

adb root
adb remount
adb push allowed_privapp_com.android.car.dashcam.xml /etc/permissions/allowed_privapp_com.android.car.dashcam.xml
adb shell chmod 644 /etc/permissions/allowed_privapp_com.android.car.dashcam.xml

Ajoutez le fichier d'autorisations pré-autorisation de la même manière que etc/default-permissions/.

Configurer des superpositions

Le service Dashcam dispose de configurations superposables.

Configuration de service

dashcam-service/res/values/config.xml

Ce fichier contient les configurations du service:

  • config_file Nom du fichier de configuration du déclencheur dans /assets
  • allow_internal_storage Autoriser l'enregistrement dans la mémoire de stockage interne
  • boot_startup_enabled Démarrage du service Dashcam au démarrage de l'appareil
  • notifications_on Afficher les notifications lorsque l'enregistrement commence
  • default_app_component L'application de caméra embarquée par défaut, qui dispose d'un accès aux enregistrements et aux déclencheurs globaux
  • recording_module ComponentName de l'implémentation IRecordingModule
  • streaming_module ComponentName de l'implémentation IStreamingModule
  • trigger_module ComponentName de l'implémentation ITriggerModule

Configuration du déclencheur

Pour configurer les déclencheurs d'enregistrement, créez une copie des éléments suivants:

dashcam-service/src/assets/config.xml

et ajoutez-le au répertoire des composants. Pointez vers ce fichier dans l'élément config_file du fichier de configuration du service.

La configuration du déclencheur se compose de trois parties : stockage, caméra et déclencheur :

Stockage

La configuration de stockage comporte les éléments suivants:

  • maxStorageUsagePercent Pourcentage maximal d'espace de stockage disponible utilisé par la caméra avant que les enregistrements ne soient supprimés.

  • maxStorageUsageMegabytes Quantité maximale de stockage en mégaoctets utilisée par la caméra avant que les enregistrements ne soient supprimés.

  • maxAgeHoursBeforePrune Nombre maximal d'heures avant qu'un enregistrement ne soit supprimé. Un enregistrement peut être supprimé plus tôt si les limites de stockage sont atteintes.

Appareil photo

La configuration de la caméra comprend les éléments suivants:

  • ID de l'appareil photo : ID de la caméra avec le préfixe de la caméra.

  • prerollLengthMs Durée du pré-roll à stocker avec chaque événement.

  • width Largeur facultative du tampon renvoyé par la caméra.

  • height Hauteur facultative du tampon renvoyé par la caméra.

<CameraConfig>
  <Camera
      ID="EVS:1"
      prerollLengthMs="10000"
      width="1920"
      height="1080" />
  <Camera
      ID="Camera2:1"
      prerollLengthMs="10000" />
</CameraConfig>

Cet exemple montre l'ID de caméra EVS:1 avec un préroll de 10 secondes en 1080p et l'ID de caméra Camera2:1 avec un préroll de 10 secondes et une largeur et une hauteur par défaut.

Déclencheur

La configuration du déclencheur consiste en une liste de déclencheurs définis par les éléments suivants:

  • name Nom unique du déclencheur.

  • cameras ID des caméras.

  • ID sensorPropertyID du capteur avec le groupe de capteurs en préfixe. Les options de préfixe sont VHAL ou SENSOR_MANAGER.

  • description Description du déclencheur affichée dans l'UI.

  • recordingLengthMs Durée d'enregistrement après l'événement, en millisecondes.

  • sensorValueType Type de données produites par le capteur. Les options sont INT, INT_ARRAY, FLOAT, FLOAT_ARRAY et BOOLEAN, STRING.

  • thresholdType Comment évaluer la valeur du capteur par rapport à thresholdValue. Les options sont AVERAGE, BOOLEAN, EQUALS, LEAP, LEAP_AVERAGE, LEAP_OVER, PEAK et PEAK_HOLD.

  • thresholdValue Valeur comparée à la valeur du capteur.

  • thresholdExtra Valeur supplémentaire requise pour certains types de seuils, tels que la plage pour AVERAGE.

  • triggerCooldown Temps de pause en millisecondes avant de déclencher un autre événement de ce type.

<EventTriggers>
  <EventTrigger
      name="AEB"
      cameras="EVS:1, EVS:2"
      sensorPropertyID="VHAL:289411073"
      description="Automatic Emergency Braking"
      recordingLengthMs="20000"
      sensorValueType="INT"
      thresholdType="EQUALS"
      thresholdValue="2"
      triggerCooldown="5000"/>
</EventTriggers>

Cet exemple montre un déclencheur dans lequel TriggerModule surveille un capteur VHAL produisant des valeurs entières. TriggerModule compare l'égalité à la valeur seuil. Lorsque la condition d'égalité est remplie, un déclencheur enregistre sur les caméras EVS 1 et 2.

<EventTrigger
            name="SPEED"
            cameras="Camera2:0, Camera2:1,  Camera2:2,  Camera2:3"
            sensorPropertyID="VHAL:291504648"
            description="Over speed"
            recordingLengthMs="10000"
            sensorValueType="FLOAT"
            thresholdType="AVERAGE"
            thresholdValue="20.0"
            thresholdExtra="10"
            triggerCooldown="2000"/>

Cet exemple montre un déclencheur dans lequel TriggerModule surveille un capteur VHAL produisant des valeurs flottantes. TriggerModule compare la moyenne du capteur sur une plage d'échantillons 10 à la valeur seuil de 20.0. La plage d'échantillonnage est définie dans thresholdExtra. Un nouvel événement ne peut être déclenché que toutes les 2000 millisecondes, comme défini dans triggerCooldown.

Modules

Le service Dashcam se compose de trois modules:

  • Stream contient la logique de gestion des flux des caméras.

  • Enregistrement contient la logique de gestion des enregistrements.

  • Déclencheur contient la logique de déclenchement d'un enregistrement à partir des données des capteurs. Les API du module sont définies dans leurs interfaces correspondantes, IStreamModule, IRecorderModule et ITriggerModule, et exposées à DashcamManager via DashcamServiceAPI.

Modules de superposition

Le service Dashcam utilise dashcam-service/res/values/config.xml pour déterminer l'emplacement des implémentations de module. Des implémentations par défaut sont fournies pour chaque module. Toutefois, chaque module peut être superposé en définissant son composant dans la valeur de configuration correspondante.

Définissez le nom du composant d'implémentation OEM de:

  • De IRecorderModule à recording_module
  • De IStreamModule à streaming_module
  • De ITriggerModule à trigger_module

Au moment de l'exécution, le service Dashcam instancie le nom du composant défini dans config.xml pour chaque module.

Guide du développeur d'applications

Dashcam est une solution de caméra embarquée et personnalisable prête pour la production. La dashcam utilise les API Dashcam Manager pour communiquer avec Dashcam service. L'API Dashcam Manager est disponible sur IDashcamManager. Toute application disposant des autorisations requises peut utiliser Dashcam Manager.

OverlayUI

L'application peut être personnalisée avec des superpositions de ressources d'exécution. Pour en savoir plus, consultez la section Superpositions de ressources d'exécution. Pour consulter la liste des éléments superposables, consultez overlayable.xml.

Déclencheurs étendus

Les déclencheurs peuvent être étendus pour la session en cours avec un appel à DashcamManager#addTrigger(). Les déclencheurs ajoutés ne persistent que pour la session en cours.

Démarrage automatique

L'enregistrement automatique n'est pas disponible. Toutefois, un déclencheur manuel peut être démarré onBoot avec un appel à DashcamManager.startRecording().

Bonnes pratiques

  • Stockage. Nous vous recommandons vivement d'utiliser un stockage externe amovible.

  • Expérience utilisateur Concevez l'interface utilisateur de l'application Dashcam pour qu'elle soit intuitive et conviviale, en respectant les consignes de conception d'AAOS.

  • Optimisation des performances Optimisez les performances de l'application pour réduire l'utilisation des ressources et assurer un fonctionnement fluide dans AAOS.

Dépannage

  • Problèmes de connectivité de la caméra EVS ou Camera2 doivent être compatibles et disponibles dans l'IVI AAOS.

  • Erreurs de stockage. Vérifier l'espace de stockage disponible et gérer les enregistrements Nous vous recommandons vivement d'utiliser un espace de stockage externe, car l'utilisation de l'espace de stockage interne peut entraîner une usure prématurée de l'espace de stockage.