La app de Dashcam está diseñada para integrarse con AAOS y brindar a los conductores funciones de grabación de video para mejorar la seguridad. En esta guía, se describen los requisitos técnicos, los pasos de integración y las prácticas recomendadas para garantizar una implementación exitosa.
Requisitos previos
Antes de continuar, asegúrate de que se cumplan las siguientes condiciones previas:
SDK:
- Se requiere el SDK 31 o una versión posterior.
Hardware:
- Cámaras EVS o Camera2 disponibles para AAOS.
- Para grabar videos, debe haber suficiente espacio de almacenamiento interno o compatibilidad con almacenamiento externo extraíble.
Requisitos de software:
- Asistencia sin paquetes. Para obtener más información, consulta Apps sin agrupar.
- Permisos. Dashcam requiere permisos del sistema.
Obtén el código fuente
La cámara de tablero es parte de las apps sin empaquetar de AAOS. Para consultar el código sin agrupar, consulta Cómo consultar el código.
Explora el código fuente con Android Code Search.
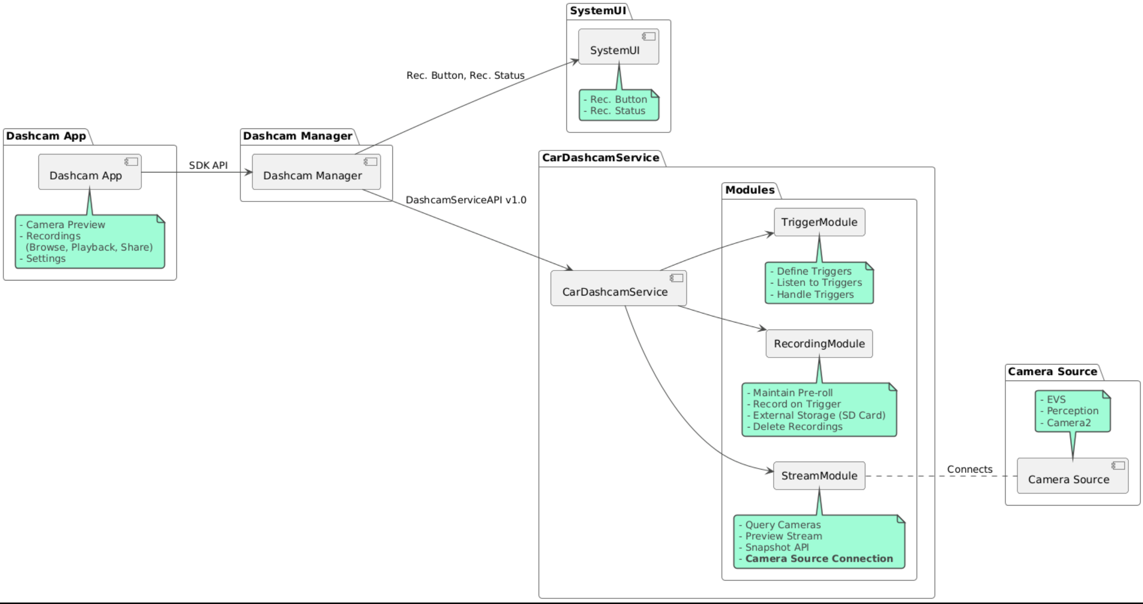
El código fuente se proporciona en estos tres módulos:
- Servicio de Dashcam. Lógica de transmisión, grabación y activación.
- Administrador de Dashcam. Se conecta al servicio de Dashcam y expone una API estable para los clientes.
- App de Dashcam. Consulta la aplicación de Dashcam con la API de Dashcam Manager
Dashcam
Usa Soong o Gradle para compilar Dashcam.
Soong
En Soong:
mma DashcamService DashcamManager-lib DashcamApp
Los APKs se encuentran en out/target/product/[lunch-target]/system/priv-app/
Gradle
En Gradle:
./gradlew :dashcam-app:assemble
./gradlew :dashcam-manager:assemble
./gradlew :dashcam-service:assemble
Los APKs se encuentran en out/aaos-apps-gradle-build/
En el archivo README, se proporcionan instrucciones detalladas para compilar Dashcam con Gradle.
Permisos
Se requieren varios permisos del sistema para el servicio de Dashcam y la app de Dashcam.
La forma más sencilla de otorgar estos permisos es incluirlos en una configuración prediseñada con Blueprint o Make.
En el esquema:
Android.bp
android_app_import {
name: "DashcamApp-prebuilt",
apk: "DashcamApp.apk",
privileged: true,
certificate: "platform",
required: ["allowed_privapp_com.android.car.dashcam"],
}
prebuilt_etc {
name: "allowed_privapp_com.android.car.dashcam",
sub_dir: "default-permissions",
src: "allowed_privapp_com.android.car.dashcam.xml",
filename_from_src: true,
}
En Make:
dashcam.mk
PRODUCT_PACKAGES += \
DashcamApp
PRODUCT_COPY_FILES :=\
vendor/[path-to-vendor-prebuilts]/apps/Dashcam/allowed_privapp_com.android.car.dashcam:$(TARGET_COPY_OUT_PRODUCT)/etc/permissions/com.android.car.dashcam.xml \
Crea un archivo de permisos llamado allowed_privapp_com.android.car.dashcam.xml:
<permissions>
<privapp-permissions package="com.android.car.dashcam.service">
<permission name="" />
</privapp-permissions>
<privapp-permissions package="com.android.car.dashcam.app">
<permission name="" />
</privapp-permissions>
</permissions>
Agrega permisos del manifiesto al archivo de permisos.
Antes de usar Dashcam, otorga previamente permisos de Camera2 al servicio de Dashcam, como se muestra en Cámara de AAOS.
Agrega el archivo de permisos preotorgados al archivo Blueprint o Make de la misma manera que el archivo de permisos.
En pre-grant-permissions-com.android.car.dashcam.xml:
<exceptions>
<exception package="com.android.car.dashcam.service">
<permission name="android.permission.CAMERA" fixed="false" />
<permission name="android.permission.SYSTEM_CAMERA" fixed="false" />
<permission name="android.permission.CAMERA_HEADLESS_SYSTEM_USER" fixed="false" />
</exception>
</exceptions>
En Android.bp:
...
required["pre-grant-permissions-com.android.car.dashcaml"]
...
prebuilt_etc {
name: "pre-grant-permissions-com.android.car.dashcaml",
sub_dir: "default-permissions",
src: "pre-grant-permissions-com.android.car.dashcam.xml",
filename_from_src: true,
}
Para obtener más información, consulta Cómo integrar una compilación previa en una imagen del sistema y Cómo agregar una lista de entidades permitidas.
Transferencia
El archivo de permisos también se puede transferir de forma local. Usa este método cuando la cámara de tablero prediseñada no esté configurada.
Con el archivo de permisos creado anteriormente en la sección de compilaciones previas, ejecuta lo siguiente:
adb root
adb remount
adb push allowed_privapp_com.android.car.dashcam.xml /etc/permissions/allowed_privapp_com.android.car.dashcam.xml
adb shell chmod 644 /etc/permissions/allowed_privapp_com.android.car.dashcam.xml
Agrega el archivo de permisos previos al otorgamiento de la misma manera que etc/default-permissions/.
Cómo configurar superposiciones
El servicio de cámara para automóvil tiene configuraciones superponibles.
Configuración del servicio
dashcam-service/res/values/config.xml
Este archivo contiene la configuración del servicio:
config_fileEl nombre del archivo de configuración del activador en/assetsallow_internal_storagePermitir que las grabaciones se guarden en el almacenamiento internoboot_startup_enabledInicio del servicio de Dashcam al encender el dispositivonotifications_onMostrar notificaciones cuando comience la grabacióndefault_app_componentLa app de cámara para el automóvil predeterminada, que tiene acceso a las grabaciones y a los activadores globalesrecording_moduleComponentName de la implementación deIRecordingModulestreaming_moduleComponentName de la implementación deIStreamingModuletrigger_moduleComponentName de la implementación deITriggerModule
Configuración del activador
Para configurar los activadores de grabación, crea una copia de lo siguiente:
dashcam-service/src/assets/config.xml
y agrégala al directorio de recursos. Apunta a este archivo en el elemento config_file del archivo de configuración del servicio.
La configuración del activador consta de partes de almacenamiento, cámara y activador:
Almacenamiento
La configuración de almacenamiento tiene los siguientes elementos:
maxStorageUsagePercentPorcentaje máximo de almacenamiento disponible que usa la cámara para el automóvil antes de descartar grabaciones.maxStorageUsageMegabytesCantidad máxima de almacenamiento en megabytes que usa la cámara para el automóvil antes de descartar grabaciones.maxAgeHoursBeforePruneCantidad máxima de horas antes de que se trunque una grabación. Una grabación se puede descartar antes si se alcanzan los límites de almacenamiento.
Cámara
La configuración de la cámara tiene los siguientes elementos:
ID de la cámara. Es el ID de la cámara con el prefijo de cámara.
prerollLengthMsEs la duración del anuncio previo al video que se almacena con cada evento.widthAncho opcional del búfer que devuelve la cámara.heightAltura opcional del búfer que devuelve la cámara.
<CameraConfig>
<Camera
ID="EVS:1"
prerollLengthMs="10000"
width="1920"
height="1080" />
<Camera
ID="Camera2:1"
prerollLengthMs="10000" />
</CameraConfig>
En este ejemplo, se muestra el ID de cámara EVS:1 con un avance de 10 segundos en 1080p y el ID de cámara Camera2:1 con un avance de 10 segundos y ancho y alto predeterminados.
Trigger
La configuración del activador consta de una lista de activadores definidos por lo siguiente:
nameEs el nombre único del activador.camerasIDs de las cámaras.sensorPropertyIDID del sensor con el prefijo del grupo de sensores. Las opciones de prefijo sonVHALoSENSOR_MANAGER.descriptionEs la descripción del activador que se muestra en la IU.recordingLengthMsEs la duración posterior al evento que se debe grabar, expresada en milisegundos.sensorValueTypeTipo de datos que produce el sensor. Las opciones sonINT,INT_ARRAY,FLOAT,FLOAT_ARRAYyBOOLEAN, STRING.thresholdTypeCómo evaluar el valor del sensor en comparación con elthresholdValue. Las opciones sonAVERAGE,BOOLEAN,EQUALS,LEAP,LEAP_AVERAGE,LEAP_OVER,PEAKyPEAK_HOLD.thresholdValueEs el valor que se compara con el valor del sensor.thresholdExtraEs el valor adicional necesario para algunos tipos de umbral, como el rango deAVERAGE.triggerCooldownPeríodo de inactividad en milisegundos antes de activar otro evento de este tipo.
<EventTriggers>
<EventTrigger
name="AEB"
cameras="EVS:1, EVS:2"
sensorPropertyID="VHAL:289411073"
description="Automatic Emergency Braking"
recordingLengthMs="20000"
sensorValueType="INT"
thresholdType="EQUALS"
thresholdValue="2"
triggerCooldown="5000"/>
</EventTriggers>
En este ejemplo, se muestra un activador en el que TriggerModule supervisa un sensor de VHAL que produce valores enteros.
TriggerModule compara la igualdad con el valor del umbral. Cuando se cumple la condición de igualdad, se graba un activador en las cámaras 1 y 2 del EVS.
<EventTrigger
name="SPEED"
cameras="Camera2:0, Camera2:1, Camera2:2, Camera2:3"
sensorPropertyID="VHAL:291504648"
description="Over speed"
recordingLengthMs="10000"
sensorValueType="FLOAT"
thresholdType="AVERAGE"
thresholdValue="20.0"
thresholdExtra="10"
triggerCooldown="2000"/>
En este ejemplo, se muestra un activador en el que TriggerModule supervisa un sensor de VHAL que produce valores de número de punto flotante.
TriggerModule compara el promedio del sensor en un rango de muestras de 10 con el valor de umbral de 20.0.
El rango de muestras se establece en thresholdExtra. Solo se puede activar un evento nuevo cada 2000 milisegundos, según se establece en triggerCooldown.
Módulos
El Servicio de Cámara de tablero consta de tres módulos:
Stream contiene la lógica para controlar las transmisiones de las cámaras.
Recording contiene la lógica para controlar las grabaciones.
Trigger contiene la lógica para activar una grabación a partir de los datos del sensor. Las APIs de los módulos se definen en sus interfaces correspondientes,
IStreamModule,IRecorderModuleyITriggerModule, y se exponen aDashcamManagera través deDashcamServiceAPI.
Módulos de superposición
El servicio de Dashcam usa dashcam-service/res/values/config.xml para determinar dónde encontrar las implementaciones del módulo. Se proporcionan implementaciones predeterminadas para cada módulo. Sin embargo, cada módulo se puede superponer configurando su componente en el valor de configuración correspondiente.
Establece el nombre del componente de implementación del OEM de la siguiente manera:
- De
IRecorderModulearecording_module - De
IStreamModuleastreaming_module - De
ITriggerModuleatrigger_module
En el tiempo de ejecución, el servicio de Dashcam crea una instancia del nombre del componente establecido en config.xml para cada módulo.
Guía para desarrolladores de apps
Dashcam es una solución de cámara para el automóvil lista para producción y personalizable. La cámara de tablero usa las APIs de Dashcam Manager para comunicarse con Dashcam service. Puedes encontrar la API de DashcamManager en IDashcamManager. Cualquier app con los permisos necesarios puede usar el Administrador de Dashcam.
OverlayUI
La app se puede personalizar con superposiciones de recursos del tiempo de ejecución. Para obtener más información, consulta Recursos superpuestos en el tiempo de ejecución. Para ver la lista de elementos superponibles, consulta overlayable.xml.
Extiende los activadores
Los activadores se pueden extender para la sesión actual con una llamada a DashcamManager#addTrigger(). Los activadores agregados persisten solo para la sesión actual.
Inicio automático
No se admite el inicio automático de la grabación. Sin embargo, un activador manual se puede iniciar onBoot con una llamada a DashcamManager.startRecording().
Prácticas recomendadas
Almacenamiento. Se recomienda usar almacenamiento externo extraíble.
Experiencia del usuario: Diseña la IU de la app de Dashcam para que sea intuitiva y fácil de usar, y cumple con los lineamientos de diseño de AAOS.
Optimización del rendimiento: Optimiza el rendimiento de la app para minimizar el uso de recursos y garantizar un funcionamiento fluido en AAOS.
Solución de problemas
Problemas de conectividad de la cámara. EVS o Camera2 deben ser compatibles y estar disponibles en el IVI de AAOS.
Errores de almacenamiento. Verificar el espacio de almacenamiento disponible y administrar las grabaciones Se recomienda usar almacenamiento externo, ya que el uso del almacenamiento interno puede provocar un desgaste prematuro.