O app Câmera veicular foi desenvolvido para se integrar ao AAOS, oferecendo aos motoristas recursos de gravação de vídeo para aumentar a segurança. Este guia descreve os requisitos técnicos, as etapas de integração e as práticas recomendadas para garantir uma implementação bem-sucedida.
Pré-requisitos
Antes de continuar, verifique se estas pré-condições foram atendidas:
SDK:
- O SDK 31 ou versão mais recente é obrigatório.
Hardware:
- Câmeras EVS ou Camera2 disponíveis para o AAOS.
- É necessário ter espaço de armazenamento interno suficiente ou suporte para armazenamento externo removível
para gravações de vídeo.
Requisitos de software:
- Suporte não agrupado. Para saber mais, consulte Apps desagrupados.
- Permissões. A câmera veicular exige permissões do sistema.
Fazer o download do código-fonte
A dashcam faz parte dos apps desagrupados do AAOS. Para conferir o código não agrupado, consulte Conferir o código.
Navegue pelo código-fonte com o Android Code Search.
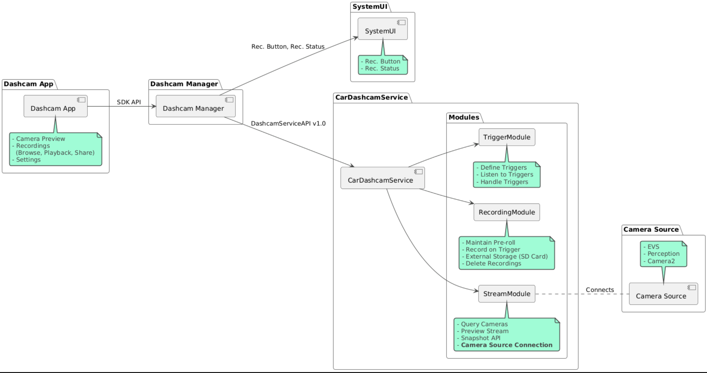
O código-fonte é fornecido nestes três módulos:
- Serviço de câmera veicular. Lógica de streaming, gravação e acionamento.
- Gerenciador de câmera veicular. Conecta-se ao serviço de dashcam e expõe uma API estável aos clientes.
- App de câmera veicular. Consulte o aplicativo de câmera veicular usando a API Dashcam Manager.
Criar uma câmera veicular
Use o Soong ou o Gradle para criar o Dashcam.
Soong
No Soong:
mma DashcamService DashcamManager-lib DashcamApp
Os APKs estão localizados em out/target/product/[lunch-target]/system/priv-app/
Gradle
No Gradle:
./gradlew :dashcam-app:assemble
./gradlew :dashcam-manager:assemble
./gradlew :dashcam-service:assemble
Os APKs estão localizados em out/aaos-apps-gradle-build/
Instruções detalhadas para criar o Dashcam com o Gradle estão disponíveis no arquivo
README.
Permissões
Várias permissões do sistema são necessárias para o serviço e o app de câmera veicular.
A maneira mais direta de conceder essas permissões é incluí-las em uma configuração pré-criada usando Blueprint ou Make.
No Blueprint:
Android.bp
android_app_import {
name: "DashcamApp-prebuilt",
apk: "DashcamApp.apk",
privileged: true,
certificate: "platform",
required: ["allowed_privapp_com.android.car.dashcam"],
}
prebuilt_etc {
name: "allowed_privapp_com.android.car.dashcam",
sub_dir: "default-permissions",
src: "allowed_privapp_com.android.car.dashcam.xml",
filename_from_src: true,
}
No Make:
dashcam.mk
PRODUCT_PACKAGES += \
DashcamApp
PRODUCT_COPY_FILES :=\
vendor/[path-to-vendor-prebuilts]/apps/Dashcam/allowed_privapp_com.android.car.dashcam:$(TARGET_COPY_OUT_PRODUCT)/etc/permissions/com.android.car.dashcam.xml \
Crie um arquivo de permissões chamado allowed_privapp_com.android.car.dashcam.xml:
<permissions>
<privapp-permissions package="com.android.car.dashcam.service">
<permission name="" />
</privapp-permissions>
<privapp-permissions package="com.android.car.dashcam.app">
<permission name="" />
</privapp-permissions>
</permissions>
Adicione as permissões do manifesto ao arquivo de permissões.
Antes de usar a câmera veicular, conceda permissões do Camera2 ao serviço de câmera veicular, conforme mostrado em Câmera do AAOS.
Adicione o arquivo de permissões pré-concedidas ao arquivo Blueprint ou Make da mesma forma que o arquivo de permissões.
Em pre-grant-permissions-com.android.car.dashcam.xml:
<exceptions>
<exception package="com.android.car.dashcam.service">
<permission name="android.permission.CAMERA" fixed="false" />
<permission name="android.permission.SYSTEM_CAMERA" fixed="false" />
<permission name="android.permission.CAMERA_HEADLESS_SYSTEM_USER" fixed="false" />
</exception>
</exceptions>
Em Android.bp:
...
required["pre-grant-permissions-com.android.car.dashcaml"]
...
prebuilt_etc {
name: "pre-grant-permissions-com.android.car.dashcaml",
sub_dir: "default-permissions",
src: "pre-grant-permissions-com.android.car.dashcam.xml",
filename_from_src: true,
}
Para saber mais, consulte Integrar um pré-build a uma imagem do sistema e Adicionar uma lista de permissões.
Sideload
O arquivo de permissões também pode ser transferido por sideload. Use esse método quando a Dashcam pré-criada não estiver configurada.
Usando o arquivo de permissões criado na seção de pré-criados, execute:
adb root
adb remount
adb push allowed_privapp_com.android.car.dashcam.xml /etc/permissions/allowed_privapp_com.android.car.dashcam.xml
adb shell chmod 644 /etc/permissions/allowed_privapp_com.android.car.dashcam.xml
Adicione o arquivo de permissões de pré-concessão de maneira semelhante a etc/default-permissions/.
Configurar sobreposições
O serviço de dashcam tem configurações sobrepostas.
Configuração de serviço
dashcam-service/res/values/config.xml
Esse arquivo contém configurações para o serviço:
config_fileO nome do arquivo de configuração do acionador em/assetsallow_internal_storagePermitir que as gravações sejam salvas no armazenamento internoboot_startup_enabledInício do serviço de câmera veicular na inicialização do dispositivonotifications_onMostrar notificações quando a gravação começardefault_app_componentO app de dashcam padrão, que tem acesso global a gravações e acionadoresrecording_moduleComponentName da implementaçãoIRecordingModulestreaming_moduleComponentName da implementaçãoIStreamingModuletrigger_moduleComponentName da implementaçãoITriggerModule
Configuração do gatilho
Para configurar os acionadores de gravação, crie uma cópia de:
dashcam-service/src/assets/config.xml
e adicione isso ao diretório de recursos. Aponte para esse arquivo no elemento config_file do arquivo de configuração do serviço.
A configuração do gatilho consiste em partes de armazenamento, câmera e gatilho:
Armazenamento
A configuração de armazenamento tem os seguintes elementos:
maxStorageUsagePercentPorcentagem máxima do armazenamento disponível que a dashcam usa antes de excluir gravações.maxStorageUsageMegabytesQuantidade máxima de armazenamento em megabytes que a dashcam usa antes de excluir gravações.maxAgeHoursBeforePruneNúmero máximo de horas antes de uma gravação ser cortada. Uma gravação pode ser cortada antes se os limites de armazenamento forem atingidos.
Câmera
A configuração da câmera tem os seguintes elementos:
ID da câmera. ID da câmera com o prefixo "camera".
prerollLengthMsDuração do pré-roll armazenado com cada evento.widthLargura opcional do buffer retornado pela câmera.heightAltura opcional do buffer retornado pela câmera.
<CameraConfig>
<Camera
ID="EVS:1"
prerollLengthMs="10000"
width="1920"
height="1080" />
<Camera
ID="Camera2:1"
prerollLengthMs="10000" />
</CameraConfig>
Este exemplo mostra o ID da câmera EVS:1 com um pré-vídeo de 10 segundos em 1080p e o ID da câmera Camera2:1 com um pré-vídeo de 10 segundos e largura e altura padrão.
Acionador
A configuração do gatilho consiste em uma lista de gatilhos definidos pelo seguinte:
nameO nome exclusivo do acionador.camerasIDs das câmeras.sensorPropertyIDID do sensor com o prefixo do grupo de sensores. As opções de prefixo sãoVHALouSENSOR_MANAGER.descriptionDescrição do gatilho que é exibida na interface.recordingLengthMsDuração após o evento a ser gravado em milissegundos.sensorValueTypeTipo de dados produzidos pelo sensor. As opções sãoINT,INT_ARRAY,FLOAT,FLOAT_ARRAYeBOOLEAN, STRING.thresholdTypeComo avaliar o valor do sensor em relação aothresholdValue. As opções sãoAVERAGE,BOOLEAN,EQUALS,LEAP,LEAP_AVERAGE,LEAP_OVER,PEAKePEAK_HOLD.thresholdValueO valor comparado com o valor do sensor.thresholdExtraValor extra necessário para alguns tipos de limite, como intervalo paraAVERAGE.triggerCooldownPeríodo de espera em milissegundos antes de acionar outro evento desse tipo.
<EventTriggers>
<EventTrigger
name="AEB"
cameras="EVS:1, EVS:2"
sensorPropertyID="VHAL:289411073"
description="Automatic Emergency Braking"
recordingLengthMs="20000"
sensorValueType="INT"
thresholdType="EQUALS"
thresholdValue="2"
triggerCooldown="5000"/>
</EventTriggers>
Este exemplo mostra um gatilho em que TriggerModule monitora um sensor VHAL que produz valores inteiros.
TriggerModule compara a igualdade com o valor limite. Quando a condição de igualdade é atendida, um gatilho
grava nas câmeras EVS 1 e 2.
<EventTrigger
name="SPEED"
cameras="Camera2:0, Camera2:1, Camera2:2, Camera2:3"
sensorPropertyID="VHAL:291504648"
description="Over speed"
recordingLengthMs="10000"
sensorValueType="FLOAT"
thresholdType="AVERAGE"
thresholdValue="20.0"
thresholdExtra="10"
triggerCooldown="2000"/>
Este exemplo mostra um gatilho em que TriggerModule monitora um sensor VHAL que produz valores de ponto flutuante.
TriggerModule compara a média do sensor em um intervalo de 10 amostras com o valor de limite de 20.0.
O intervalo de amostra é definido em thresholdExtra. Um novo evento só pode ser acionado a cada 2000 milissegundos, conforme definido em triggerCooldown.
Módulos
O serviço de câmera de painel consiste em três módulos:
Stream contém a lógica para processar streams de câmeras.
Recording contém a lógica para processar gravações.
O gatilho contém a lógica para acionar uma gravação com base nos dados do sensor. As APIs de módulo são definidas nas interfaces correspondentes,
IStreamModule,IRecorderModuleeITriggerModule, e expostas aoDashcamManagerporDashcamServiceAPI.
Módulos de sobreposição
O serviço de dashcam usa dashcam-service/res/values/config.xml para determinar onde
encontrar as implementações de módulo. Implementações padrão são fornecidas para cada
módulo. No entanto, cada módulo pode ser sobreposto definindo o componente no
valor de configuração correspondente.
Defina o nome do componente de implementação do OEM de:
IRecorderModulearecording_moduleIStreamModuleastreaming_moduleITriggerModuleatrigger_module
No tempo de execução, o serviço de câmera de painel cria uma instância do nome do componente definido em config.xml para cada módulo.
Guia para desenvolvedores de apps
A dashcam é uma solução e personalizável pronta para produção. A dashcam usa as APIs do Dashcam Manager para se comunicar com o Dashcam service. A API Dashcam
Manager pode ser encontrada em IDashcamManager. Qualquer app com as permissões
necessárias pode usar o Gerenciador de dashcam.
OverlayUI
O app pode ser personalizado com sobreposições de recursos de tempo de execução. Para saber mais, consulte Substituições de recursos de tempo de execução. Para conferir a lista de elementos sobreponíveis, consulte overlayable.xml.
Estender acionadores
Os gatilhos podem ser estendidos para a sessão atual com uma chamada
para DashcamManager#addTrigger(). Os gatilhos adicionados persistem apenas na sessão atual.
Início automático
A gravação com início automático não é compatível. No entanto, um gatilho manual pode ser
iniciado onBoot com uma chamada para DashcamManager.startRecording()
Práticas recomendadas
Storage. O armazenamento externo removível é altamente recomendado.
Experiência do usuário. Projete a interface do usuário do app Dashcam para ser intuitiva e fácil de usar, seguindo as diretrizes de design do AAOS.
Otimização de desempenho. Otimize a performance do app para minimizar o uso de recursos e garantir uma operação tranquila no AAOS.
Solução de problemas
Problemas de conectividade da câmera. O EVS ou a Camera2 precisam ser compatíveis e estar disponíveis no AAOS IVI.
Erros de armazenamento. Verificar o espaço de armazenamento disponível e gerenciar gravações. O armazenamento externo é altamente recomendado, já que o uso do armazenamento interno pode causar desgaste prematuro.