Intégrer Dashcam

L'application Caméra embarquée est conçue pour s'intégrer à AAOS, offrant aux conducteurs des fonctionnalités d'enregistrement vidéo pour une sécurité renforcée. Ce guide décrit les exigences techniques, les étapes d'intégration et les bonnes pratiques à suivre pour assurer une implémentation réussie.

Prérequis

Avant de continuer, assurez-vous que les conditions préalables suivantes sont remplies :

SDK :

  • SDK 31 ou version ultérieure requis.

Matériel :

  • Caméras EVS ou Camera2 disponibles pour AAOS.
  • Un espace de stockage interne suffisant ou une prise en charge du stockage externe amovible
    doivent être disponibles pour les enregistrements vidéo.

Configuration logicielle requise :

  • Assistance non groupée : Pour en savoir plus, consultez Applications non groupées.
  • Autorisations. Dashcam nécessite des autorisations système.

Obtenir le code source

La dashcam fait partie des applications AAOS dissociées. Pour consulter le code non groupé, consultez Consulter le code.

Parcourez le code source avec Android Code Search.

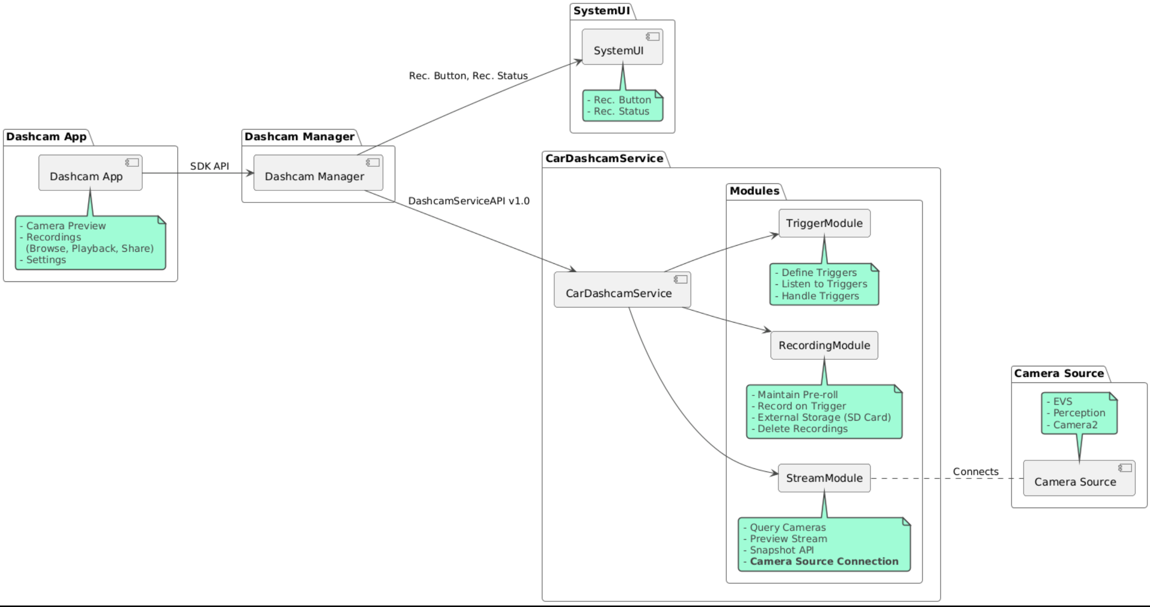
Le code source est fourni dans ces trois modules :

  • Service Dashcam. Logique de streaming, d'enregistrement et de déclenchement.
  • Gestionnaire de caméras embarquées. Se connecte au service de caméras embarquées et expose une API stable aux clients
  • Application Dashcam : application Dashcam de référence utilisant l'API Dashcam Manager

Schéma de l'architecture

Créer une dashcam

Utilisez Soong ou Gradle pour compiler Dashcam.

Soong

Sur Soong :

mma DashcamService DashcamManager-lib DashcamApp

Les APK se trouvent dans out/target/product/[lunch-target]/system/priv-app/

Gradle

Dans Gradle :

./gradlew :dashcam-app:assemble
./gradlew :dashcam-manager:assemble
./gradlew :dashcam-service:assemble

Les APK se trouvent dans out/aaos-apps-gradle-build/

Des instructions détaillées pour compiler Dashcam avec Gradle sont fournies dans le fichier README.

Autorisations

Plusieurs autorisations système sont requises pour le service Dashcam et l'application Dashcam.

Le moyen le plus simple d'accorder ces autorisations consiste à les inclure dans une configuration prédéfinie à l'aide de Blueprint ou Make.

Dans Blueprint :

Android.bp
android_app_import {
    name: "DashcamApp-prebuilt",
    apk: "DashcamApp.apk",
    privileged: true,
    certificate: "platform",
    required: ["allowed_privapp_com.android.car.dashcam"],
}

prebuilt_etc {
    name: "allowed_privapp_com.android.car.dashcam",
    sub_dir: "default-permissions",
    src: "allowed_privapp_com.android.car.dashcam.xml",
    filename_from_src: true,
}

Dans Make :

dashcam.mk
PRODUCT_PACKAGES += \
    DashcamApp
PRODUCT_COPY_FILES :=\
vendor/[path-to-vendor-prebuilts]/apps/Dashcam/allowed_privapp_com.android.car.dashcam:$(TARGET_COPY_OUT_PRODUCT)/etc/permissions/com.android.car.dashcam.xml \

Créez un fichier d'autorisations nommé allowed_privapp_com.android.car.dashcam.xml :

<permissions>
  <privapp-permissions package="com.android.car.dashcam.service">
      <permission name="" />
  </privapp-permissions>
  <privapp-permissions package="com.android.car.dashcam.app">
      <permission name="" />
  </privapp-permissions>
</permissions>

Ajoutez les autorisations du fichier manifeste au fichier d'autorisations.

Avant d'utiliser Dashcam, accordez les autorisations Camera2 au service Dashcam, comme indiqué dans Caméra AAOS.

Ajoutez le fichier d'autorisations préaccordées au fichier Blueprint ou Make de la même manière que le fichier d'autorisations.

Dans pre-grant-permissions-com.android.car.dashcam.xml :

<exceptions>
    <exception package="com.android.car.dashcam.service">
        <permission name="android.permission.CAMERA" fixed="false" />
        <permission name="android.permission.SYSTEM_CAMERA" fixed="false" />
        <permission name="android.permission.CAMERA_HEADLESS_SYSTEM_USER" fixed="false" />
    </exception>
</exceptions>

Dans Android.bp :

...
required["pre-grant-permissions-com.android.car.dashcaml"]
...

prebuilt_etc {
    name: "pre-grant-permissions-com.android.car.dashcaml",
    sub_dir: "default-permissions",
    src: "pre-grant-permissions-com.android.car.dashcam.xml",
    filename_from_src: true,
}

Pour en savoir plus, consultez Intégrer une précompilation dans une image système et Ajouter une liste d'autorisation.

Téléchargement indépendant

Le fichier d'autorisations peut également être installé manuellement. Utilisez cette méthode lorsque la Dashcam prédéfinie n'est pas configurée.

À l'aide du fichier d'autorisations créé précédemment dans la section sur les composants précompilés, exécutez la commande suivante :

adb root
adb remount
adb push allowed_privapp_com.android.car.dashcam.xml /etc/permissions/allowed_privapp_com.android.car.dashcam.xml
adb shell chmod 644 /etc/permissions/allowed_privapp_com.android.car.dashcam.xml

Ajoutez le fichier d'autorisations préaccordées de la même manière que etc/default-permissions/.

Configurer les superpositions

Le service de caméras embarquées dispose de configurations superposables.

Configuration du service

dashcam-service/res/values/config.xml

Ce fichier contient les configurations du service :

  • config_file : nom du fichier de configuration du déclencheur dans /assets
  • allow_internal_storage Autoriser l'enregistrement dans la mémoire de stockage interne
  • boot_startup_enabled Démarrage du service Dashcam au démarrage de l'appareil
  • notifications_on Afficher une notification au début de l'enregistrement
  • default_app_component L'application de caméras embarquées par défaut, qui dispose d'un accès mondial aux enregistrements et aux déclencheurs
  • recording_module ComponentName de l'implémentation IRecordingModule
  • streaming_module ComponentName de l'implémentation IStreamingModule
  • trigger_module ComponentName de l'implémentation ITriggerModule

Configuration du déclencheur

Pour configurer les déclencheurs d'enregistrement, créez une copie de :

dashcam-service/src/assets/config.xml

et ajoutez-le au répertoire des composants. Pointez vers ce fichier dans l'élément config_file du fichier de configuration du service.

La configuration du déclencheur se compose des parties suivantes : stockage, caméra et déclencheur :

Stockage

La configuration du stockage comporte les éléments suivants :

  • maxStorageUsagePercent Pourcentage maximal de l'espace de stockage disponible que la caméra embarquée utilise avant de supprimer des enregistrements.

  • maxStorageUsageMegabytes Quantité maximale de stockage en mégaoctets utilisée par la caméra embarquée avant de supprimer des enregistrements.

  • maxAgeHoursBeforePrune Nombre maximal d'heures avant l'élagage d'un enregistrement. Un enregistrement peut être élagué plus tôt si les limites de stockage sont atteintes.

Appareil photo

La configuration de la caméra comporte les éléments suivants :

  • ID de la caméra : ID de la caméra avec le préfixe de la caméra.

  • prerollLengthMs Durée du préroll à stocker avec chaque événement.

  • width Largeur facultative du tampon renvoyé par la caméra.

  • height Hauteur facultative du tampon renvoyé par la caméra.

<CameraConfig>
  <Camera
      ID="EVS:1"
      prerollLengthMs="10000"
      width="1920"
      height="1080" />
  <Camera
      ID="Camera2:1"
      prerollLengthMs="10000" />
</CameraConfig>

Cet exemple montre l'ID de caméra EVS:1 avec un préroll de 10 secondes en 1080p et l'ID de caméra Camera2:1 avec un préroll de 10 secondes et une largeur et une hauteur par défaut.

Trigger

La configuration du déclencheur se compose d'une liste de déclencheurs définis par les éléments suivants :

  • name Nom unique du déclencheur.

  • cameras ID des caméras.

  • sensorPropertyID : ID du capteur précédé du groupe de capteurs. Les options de préfixe sont VHAL ou SENSOR_MANAGER.

  • description Description du déclencheur affichée dans l'UI.

  • recordingLengthMs Durée après l'événement à enregistrer en millisecondes.

  • sensorValueType Type de données produites par le capteur. Les options sont INT, INT_ARRAY, FLOAT, FLOAT_ARRAY et BOOLEAN, STRING.

  • thresholdType : comment évaluer la valeur du capteur par rapport à thresholdValue. Les options sont AVERAGE, BOOLEAN, EQUALS, LEAP, LEAP_AVERAGE, LEAP_OVER, PEAK et PEAK_HOLD.

  • thresholdValue Valeur à comparer à la valeur du capteur.

  • thresholdExtra Valeur supplémentaire requise pour certains types de seuils, tels que la plage pour AVERAGE.

  • triggerCooldown Période de refroidissement en millisecondes avant le déclenchement d'un autre événement de ce type.

<EventTriggers>
  <EventTrigger
      name="AEB"
      cameras="EVS:1, EVS:2"
      sensorPropertyID="VHAL:289411073"
      description="Automatic Emergency Braking"
      recordingLengthMs="20000"
      sensorValueType="INT"
      thresholdType="EQUALS"
      thresholdValue="2"
      triggerCooldown="5000"/>
</EventTriggers>

Cet exemple montre un déclencheur dans lequel TriggerModule surveille un capteur VHAL produisant des valeurs entières. TriggerModule compare l'égalité à la valeur seuil. Lorsque la condition d'égalité est remplie, un déclencheur s'enregistre sur les caméras EVS 1 et 2.

<EventTrigger
            name="SPEED"
            cameras="Camera2:0, Camera2:1,  Camera2:2,  Camera2:3"
            sensorPropertyID="VHAL:291504648"
            description="Over speed"
            recordingLengthMs="10000"
            sensorValueType="FLOAT"
            thresholdType="AVERAGE"
            thresholdValue="20.0"
            thresholdExtra="10"
            triggerCooldown="2000"/>

Cet exemple montre un déclencheur dans lequel TriggerModule surveille un capteur VHAL produisant des valeurs float. TriggerModule compare la moyenne du capteur sur une plage de 10 échantillons à la valeur seuil de 20.0. La plage d'échantillons est définie dans thresholdExtra. Un nouvel événement ne peut être déclenché que toutes les 2000 millisecondes, comme défini dans triggerCooldown.

Modules

Le service de caméras embarquées se compose de trois modules :

  • Stream contient la logique de gestion des flux de caméras.

  • Recording contient la logique de gestion des enregistrements.

  • Trigger contient la logique de déclenchement d'un enregistrement à partir des données du capteur. Les API de module sont définies dans leurs interfaces correspondantes, IStreamModule, IRecorderModule et ITriggerModule, et exposées à DashcamManager via DashcamServiceAPI.

Modules de superposition

Le service Dashcam utilise dashcam-service/res/values/config.xml pour déterminer où trouver les implémentations de module. Des implémentations par défaut sont fournies pour chaque module. Toutefois, chaque module peut être superposé en définissant son composant dans la valeur de configuration correspondante.

Définissez le nom du composant d'implémentation OEM sur :

  • De IRecorderModule à recording_module
  • De IStreamModule à streaming_module
  • De ITriggerModule à trigger_module

Lors de l'exécution, le service Dashcam instancie le nom du composant défini dans config.xml pour chaque module.

Guide du développeur d'applications

Dashcam est une solution de caméras embarquées prête pour la production et personnalisable. La caméra embarquée utilise les API Dashcam Manager pour communiquer avec Dashcam service. L'API Dashcam Manager est disponible sur IDashcamManager. Toute application disposant des autorisations requises peut utiliser le Gestionnaire de caméras embarquées.

OverlayUI

L'application peut être personnalisée avec des overlays de ressources d'exécution. Pour en savoir plus, consultez Superpositions de ressources d'exécution. Pour afficher la liste des éléments superposables, consultez overlayable.xml.

Étendre les déclencheurs

Les déclencheurs peuvent être étendus pour la session en cours avec un appel à DashcamManager#addTrigger(). Les déclencheurs ajoutés ne persistent que pour la session en cours.

Démarrage automatique

Le démarrage automatique de l'enregistrement n'est pas pris en charge. Toutefois, un déclencheur manuel peut être démarré onBoot avec un appel à DashcamManager.startRecording().

Bonnes pratiques

  • Stockage Nous vous recommandons vivement d'utiliser un espace de stockage externe amovible.

  • Expérience utilisateur : Concevez l'UI de l'application Dashcam pour qu'elle soit intuitive et conviviale, en respectant les consignes de conception AAOS.

  • Optimisation des performances Optimisez les performances de l'application pour minimiser l'utilisation des ressources et assurer un fonctionnement fluide dans AAOS.

Dépannage

  • Problèmes de connectivité de la caméra EVS ou Camera2 doivent être compatibles et disponibles dans AAOS IVI.

  • Erreurs de stockage. Vérifiez l'espace de stockage disponible et gérez les enregistrements. Nous vous recommandons vivement d'utiliser un stockage externe, car l'utilisation du stockage interne peut entraîner une usure prématurée de la mémoire.